Read this post in: de_DEes_ESfr_FRhi_INid_IDjapl_PLpt_PTru_RUvizh_CNzh_TW

Mastering UML State Machine Diagrams with AI-Powered Visual Modeling

In modern software and systems design, understanding dynamic behavior is critical—especially for entities that evolve over time through distinct states. UML State Machine Diagrams (also known as statecharts or state transition diagrams) provide a powerful, standardized way to model this behavior. With the integration of AI-powered visual modeling platforms like Visual Paradigm (2026), creating, refining, and deploying these diagrams has become faster, smarter, and more accessible than ever.

UML State Machine Diagram: A Definitive Guide to Modeling Object Behavior with AI - AI Chatbot

This article explores the fundamentals of UML state machine diagrams, demonstrates their practical application with a detailed example using PlantUML, and shows how AI tools can accelerate development—making modeling efficient, accurate, and production-ready.


🔷 What Is a UML State Machine Diagram?

UML State Machine Diagram is a behavioral diagram that captures the lifecycle of a single object or system by modeling:

All You Need to Know about State Diagrams

  • States – Conditions or situations the object is in (e.g., OpenLockedDelivered).

  • Transitions – Changes from one state to another triggered by events.

  • GuardsActions, and Entry/Exit Behaviors – Conditions under which transitions occur and actions performed during entry/exit or during state execution.

These diagrams are ideal for:

  • User interfaces (e.g., login flows)

  • Business processes (e.g., order lifecycle)

  • Embedded systems and IoT devices

  • Protocols and controllers

  • Real-time systems and safety-critical applications


🔑 Key Components of a State Machine Diagram

Element Description Notation
State A condition or situation during the object’s lifetime Rounded rectangle
Initial State Start of the diagram Black filled circle (●)
Final State End of the lifecycle Bullseye (⊙)
Transition Movement from source to target state Arrow with label: trigger [guard] / effect
Entry/Exit Actions Executed upon entering/leaving a state entry / action()exit / cleanup()
Do Activity Ongoing activity while in state do / monitor()
Self-Transition Loop back to same state Arrow pointing to itself
Composite State State with internal substates Nested rectangle with region
History State Resume last active substate H or H*
Fork/Join Split or merge concurrent paths Thick bar (`
Choice/Junction Conditional branching Diamond (◇) or filled circle (●)

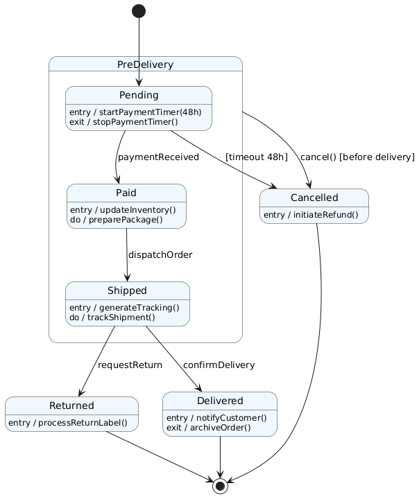
🎯 Practical Example: Online Shopping Order Lifecycle

Let’s model the lifecycle of an online order using a UML state machine diagram.

📌 Requirements

  • Order starts as Pending.

  • Transitions to Paid when payment is received.

  • If not paid within 48 hours, transitions to Cancelled.

  • Once paid, moves to Shipped on dispatch.

  • From Shipped, can go to:

    • Delivered on confirmation

    • Returned if customer requests return

  • Cancelled state is reachable from any state before delivery.

  • Include entryexit, and do actions where applicable.

     


🔄 How AI Accelerates State Diagram Creation

Creating such diagrams manually is time-consuming and error-prone. Enter Visual Paradigm AI, an AI-powered modeling platform that transforms natural language into professional UML diagrams in seconds.

✅ How It Works:

  1. Text-to-Diagram Instantly

    • Prompt:

      “Create a UML state machine diagram for an online order: starts in Pending, transitions to Paid on payment received, then to Shipped on dispatch, Delivered on receipt confirmation, or Cancelled after 48 hours without payment. Add entry/exit actions and history state if needed.”

    • Result: A fully structured, visually balanced, UML-compliant diagram with proper transitions, guards, and actions—generated in under 30 seconds.

  2. Iterative Refinement via Chat

    • Refine with:

      “Add a deep history state to resume the last active substate in Shipped after a system restart.”

    • AI updates the diagram automatically, adding H* and correct concurrent regions.

  3. Export & Integrate

    • Export as PNG/SVG/PDF

    • Integrate with code generators (Java, C++, etc.)

    • Use in documentation, architecture reviews, or agile planning.


🛠️ Why Use Visual Paradigm (2026)?

Feature Benefit
AI Diagram Generator Turn plain English into UML diagrams instantly
AI Chatbot Ask questions, refine logic, fix inconsistencies
Auto-layout & Alignment Clean, professional visual output
Cross-Platform Desktop, Online, Community Edition (free tier)
Round-Trip Engineering Generate code from diagrams and update diagrams from code

✅ Ideal for beginners learning UMLdevelopers designing complex workflows, and enterprise architects modeling business lifecycles.


📌 Conclusion

UML State Machine Diagrams are indispensable for modeling dynamic, event-driven systems with clear lifecycle phases. Whether you’re designing an e-commerce order flow, a microwave oven control system, or a traffic light controller, state diagrams provide clarity, reduce errors, and improve communication.

With tools like Visual Paradigm’s AI-powered modeling platform, generating accurate, production-ready state diagrams is no longer a manual chore—it’s a conversational process.

🚀 Start modeling today:
Visit online.visual-paradigm.com or use the AI chatbot at chat.visual-paradigm.com
Try the free Community Edition to generate your first state machine from a simple prompt.


Empower your design. Accelerate your workflow. Model with AI.

Articles and resources: