Zum Inhalt springen

ArchiMetric German

EA, Dev Ops, Scrum, Agile and More

Kategorie: BPMN

Die Navigation von Geschäftsprozessen mit BPMN: Eine visuelle Odyssee
März 5, 2026 [email protected]

Die Navigation von Geschäftsprozessen mit BPMN: Eine visuelle Odyssee

Einführung In der komplexen Landschaft der Geschäftsprozesse ist Klarheit König, und Effizienz herrscht vor. Treten Sie einBusiness Process Model &

Weiterlesen
Optimierung von Geschäftsprozessen mit Visual Paradigms BPMN-Software zur Geschäftsprozessmodellierung
März 5, 2026 [email protected]

Optimierung von Geschäftsprozessen mit Visual Paradigms BPMN-Software zur Geschäftsprozessmodellierung

Einführung In der dynamischen Landschaft des Geschäftslebens sind effiziente Prozesse das Lebensblut, das Organisationen zum Erfolg treibt. Genau wie ein

Weiterlesen
Top-Tools von Visual Paradigm für die Modellierung von Geschäftsprozessen
März 5, 2026 [email protected]

Top-Tools von Visual Paradigm für die Modellierung von Geschäftsprozessen

Visual Paradigm ist ein umfassendes Set an Online-Tools, das darauf abzielt, die Modellierung, Analyse und Verbesserung von Geschäftsprozessen zu vereinfachen.

Weiterlesen
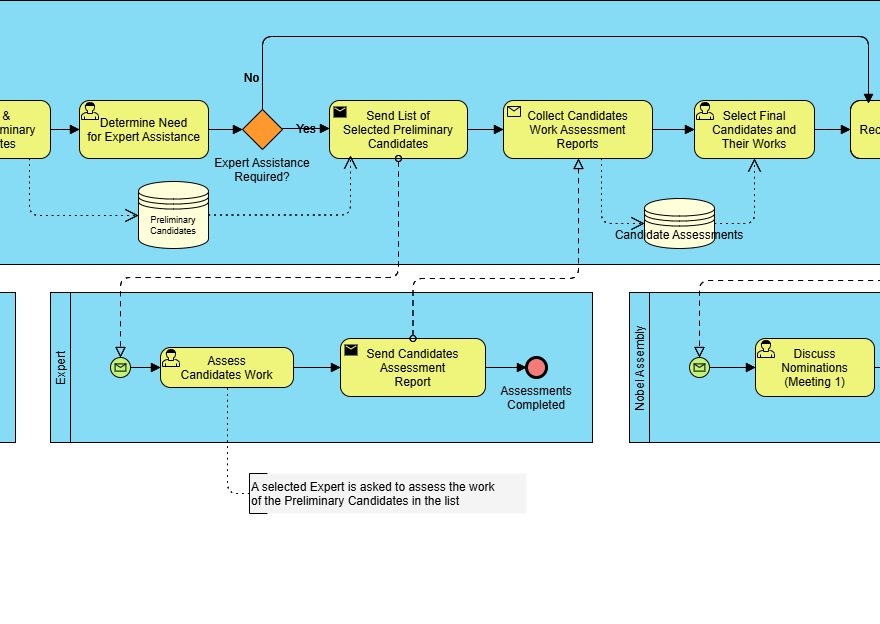
Umfassender Leitfaden zu BPMN: Ein Fallstudie zum Nominations- und Auswahlprozess des Nobelpreises
März 5, 2026 [email protected]

Umfassender Leitfaden zu BPMN: Ein Fallstudie zum Nominations- und Auswahlprozess des Nobelpreises

Einführung in BPMN Business Process Model und Notation (BPMN) ist eine grafische Darstellung, die zur Spezifikation von Geschäftsprozessen in einem

Weiterlesen
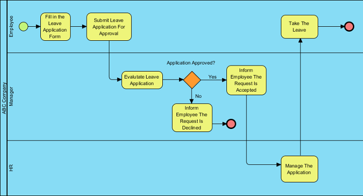
Verständnis der Kernelemente und zentralen Konzepte von BPMN
März 5, 2026 [email protected]

Verständnis der Kernelemente und zentralen Konzepte von BPMN

Geschäftsprozessmodell und -notation (BPMN) ist eine standardisierte grafische Darstellung, die zur Modellierung von Geschäftsprozessen verwendet wird. Sie bietet eine visuelle

Weiterlesen
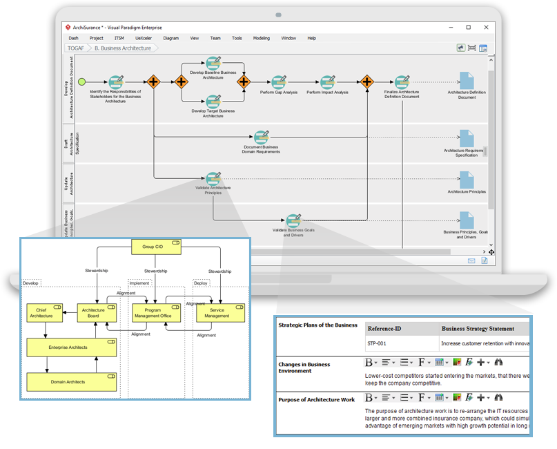
Verwendung von BPMN zur Ergänzung der TOGAF-ADM-Entwicklung von Enterprise-Architektur zusammen mit ArchiMate
März 5, 2026 [email protected]

Verwendung von BPMN zur Ergänzung der TOGAF-ADM-Entwicklung von Enterprise-Architektur zusammen mit ArchiMate

Einführung Enterprise-Architektur (EA) Entwicklung ist ein komplexer Prozess, der einen strukturierten Ansatz erfordert, um Geschäftsziele mit IT-Strategien abzustimmen. Die Open

Weiterlesen
März 5, 2026 curtis

Professionelle Anleitung: BPMN mit Visual Paradigm meistern – von der Konzeption bis zur Umsetzung

1. Einleitung: Warum BPMN + Visual Paradigm? In der heutigen dynamischen GeschäftsweltKlarheit, Konsistenz und Automatisierungsind entscheidend für den operativen Erfolg.Business

Weiterlesen
März 5, 2026 [email protected]

Visual Paradigm: Die ultimative All-in-One-Visual-Modellierungsplattform für Unternehmensarchitektur und Softwareentwicklung

Visual Paradigm ist ein leistungsstarkes Werkzeug für Unternehmensarchitektur, Geschäftsprozessmodellierung und Softwareentwicklung. Es unterstützt eine breite Palette von Frameworks und Notationen,

Weiterlesen
Visual Paradigm: Ihre umfassende Lösung für integrierte Unternehmensmodellierung
März 5, 2026 [email protected]

Visual Paradigm: Ihre umfassende Lösung für integrierte Unternehmensmodellierung

Visual Paradigm zeichnet sich als die ultimative all-in-one-Plattform für visuelle Modellierung aus und bietet uneingeschränkte Unterstützung für Unternehmensarchitektur, Geschäftsprozessmodellierung und

Weiterlesen
März 5, 2026 [email protected]

Umfassender Leitfaden: ArchiMate im Vergleich zu BPMN und UML

Einführung ArchiMate, BPMN (Business Process Model and Notation) und UML (Unified Modeling Language) sind drei bedeutende Modellierungssprachen, die jeweils in

Weiterlesen

Seitennummerierung der Beiträge

1 2 Nächste Beiträge»

Languages

en_USes_ESfr_FRhi_INid_IDjapl_PLpt_PTru_RUvizh_CNzh_TW

  • Categories

    • Agile Project Management
    • AI
    • AI Chatbot
    • AI Cloud Architecture
    • AI Powered Tools
    • Animated Explainer
    • Animation Maker
    • ArchiMate
    • ArchiMate 3.2
    • ArchiMate 3.2 Figures
    • BMC
    • BPMN
    • Brainstorming
    • Business Improvement
    • C4
    • Code Engineering
    • Content & Visual
    • Database Design
    • Enterprise Architecture
    • Flipbook Maker
    • Infographics
    • Lean
    • Modeling
    • Online Diagrams
    • online PPT Viewer
    • OpenDocs
    • ORM
    • Project Management
    • Resource List
    • Scrum
    • Software Engineering
    • Strategic Planning
    • TOGAF
    • Uncategorized
    • Unified Modeling Language
    • User Story
    • Visual Paradigm
WordPress Theme: Wellington by ThemeZee.
Cleantalk Pixel
en English
ar Arabiczh-CN Chinese (Simplified)nl Dutchen Englishfr Frenchde Germanit Italianja Japaneseko Koreanpt Portugueseru Russianes Spanish