Skip to content

ArchiMetric Polish

EA, Dev Ops, Scrum, Agile and More

Kategoria: BPMN

Przejście przez procesy biznesowe za pomocą BPMN: Wizualna odyseja
5 marca, 2026 [email protected]

Przejście przez procesy biznesowe za pomocą BPMN: Wizualna odyseja

Wprowadzenie W złożonym świecie operacji biznesowych jasność jest królową, a efektywność panuje bezsprzecznie. Wejdźmy doModel i notacja procesów biznesowych (BPMN),

Continue reading
Optymalizacja procesów biznesowych za pomocą oprogramowania do modelowania procesów biznesowych BPMN firmy Visual Paradigm
5 marca, 2026 [email protected]

Optymalizacja procesów biznesowych za pomocą oprogramowania do modelowania procesów biznesowych BPMN firmy Visual Paradigm

Wprowadzenie W dynamicznej rzeczywistości biznesowej efektywne procesy są życiowym kanałem prowadzącym organizacje ku sukcesowi. Podobnie jak pilot opiera się na

Continue reading
Najlepsze narzędzia Visual Paradigm do modelowania procesów biznesowych
5 marca, 2026 [email protected]

Najlepsze narzędzia Visual Paradigm do modelowania procesów biznesowych

Visual Paradigm to kompleksowy zestaw narzędzi online zaprojektowany w celu uproszczenia modelowania procesów biznesowych, ich analizy i ulepszania. Oto niektóre

Continue reading
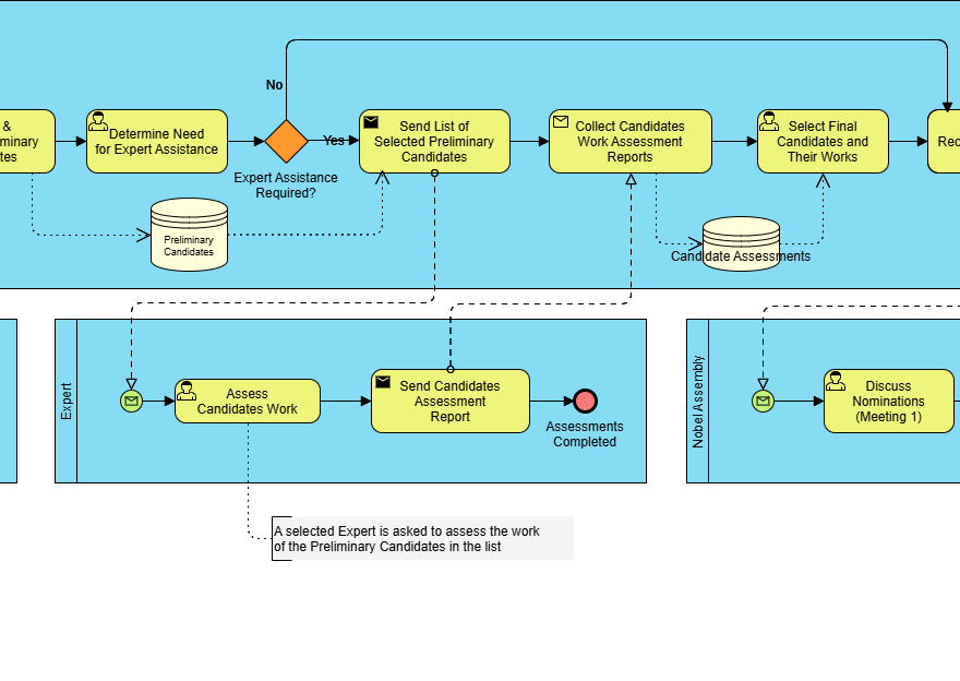
Kompleksowy przewodnik po BPMN: Przypadek badawczy procesu nominacji i wyboru laureatów Nagrody Nobla
5 marca, 2026 [email protected]

Kompleksowy przewodnik po BPMN: Przypadek badawczy procesu nominacji i wyboru laureatów Nagrody Nobla

Wprowadzenie do BPMN Model i notacja procesów biznesowych (BPMN) to graficzne przedstawienie używane do określania procesów biznesowych w ramach przepływu

Continue reading
Zrozumienie podstawowych elementów i kluczowych koncepcji BPMN
5 marca, 2026 [email protected]

Zrozumienie podstawowych elementów i kluczowych koncepcji BPMN

Model i notacja procesu biznesowego (BPMN) to standardowy graficzny sposób przedstawiania używany do modelowania procesów biznesowych. Zapewnia język wizualny, który

Continue reading
Korzystanie z BPMN w celu uzupełnienia rozwoju architektury przedsiębiorstwa TOGAF ADM w połączeniu z ArchiMate
5 marca, 2026 [email protected]

Korzystanie z BPMN w celu uzupełnienia rozwoju architektury przedsiębiorstwa TOGAF ADM w połączeniu z ArchiMate

Wprowadzenie Architektura przedsiębiorstwa (EA) rozwój to złożony proces wymagający strukturalnego podejścia do wyrownania celów biznesowych z strategiami IT. Rama architektury

Continue reading
5 marca, 2026 curtis

Kompletny przewodnik po BPMN i korzystaniu z narzędzia BPMN Visual Paradigm

1. Co to jest BPMN? Model i notacja procesów biznesowych (BPMN) to standard globalny do wizualizacji procesów biznesowych. Opracowany i utrzymywany przez Obiektową Grupę

Continue reading
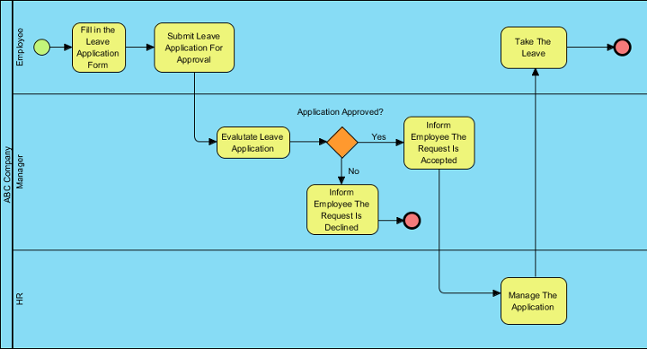
Studium przypadku: Optymalizacja procesów HR w firmie ABC przy użyciu BPMN
5 marca, 2026 curtis

Studium przypadku: Optymalizacja procesów HR w firmie ABC przy użyciu BPMN

1. Wprowadzenie do studium przypadku To studium przypadku analizuje proces zgłoszenia urlopu przez pracownika w Firmie ABC, średniym przedsiębiorstwie zorientowanym na przejrzystość operacyjną

Continue reading
5 marca, 2026 curtis

Poradnik dla specjalistów: Opanowanie BPMN za pomocą Visual Paradigm – od koncepcji do wdrożenia

1. Wprowadzenie: Dlaczego BPMN + Visual Paradigm? W dzisiejszych szybkobieżnych warunkach biznesowych jasność, spójność i automatyzacja są kluczowe dla sukcesu operacyjnego. Model i

Continue reading
5 marca, 2026 [email protected]

Visual Paradigm: Ostateczna platforma wizualnego modelowania wszystko-w-jednym do architektury przedsiębiorstwa i projektowania oprogramowania

Visual Paradigm to potężne narzędzie do architektury przedsiębiorstwa, modelowania procesów biznesowych i projektowania oprogramowania. Obsługuje szeroki zakres frameworków i notacji,

Continue reading

Stronicowanie wpisów

1 2 Next Posts»

Languages

de_DEen_USes_ESfr_FRhi_INid_IDjapt_PTru_RUvizh_CNzh_TW

  • Categories

    • Agile Project Management
    • AI
    • AI Chatbot
    • AI Cloud Architecture
    • AI Powered Tools
    • Animated Explainer
    • Animation Maker
    • ArchiMate
    • ArchiMate 3.2
    • ArchiMate 3.2 Figures
    • BMC
    • BPMN
    • Brainstorming
    • Business Improvement
    • C4
    • Code Engineering
    • Content & Visual
    • Database Design
    • Enterprise Architecture
    • Flipbook Maker
    • Infographics
    • Lean
    • Modeling
    • Online Diagrams
    • online PPT Viewer
    • ORM
    • Project Management
    • Resource List
    • Scrum
    • Software Engineering
    • Strategic Planning
    • TOGAF
    • Uncategorized
    • Unified Modeling Language
    • User Story
    • Visual Paradigm
WordPress Theme: Wellington by ThemeZee.
Cleantalk Pixel
en English
ar Arabiczh-CN Chinese (Simplified)nl Dutchen Englishfr Frenchde Germanit Italianja Japaneseko Koreanpt Portugueseru Russianes Spanish