Skip to content

ArchiMetric Portuguese

EA, Dev Ops, Scrum, Agile and More

Categoria: BPMN

Navegando Processos de Negócios com BPMN: Uma Odisseia Visual
Março 5, 2026 [email protected]

Navegando Processos de Negócios com BPMN: Uma Odisseia Visual

Introdução No intrincado cenário das operações empresariais, a clareza é rainha e a eficiência reina soberana. Entre Modelo e Notação

Continue reading
Simplificação de Processos de Negócios com o Software de Modelagem de Processos de Negócios BPMN da Visual Paradigm
Março 5, 2026 [email protected]

Simplificação de Processos de Negócios com o Software de Modelagem de Processos de Negócios BPMN da Visual Paradigm

Introdução No dinâmico cenário dos negócios, processos eficientes são a vida que impulsiona as organizações rumo ao sucesso. Assim como

Continue reading
Principais Ferramentas Visual Paradigm para Modelagem de Processos de Negócio
Março 5, 2026 [email protected]

Principais Ferramentas Visual Paradigm para Modelagem de Processos de Negócio

Visual Paradigm é um conjunto abrangente de ferramentas online projetadas para simplificar a modelagem, análise e melhoria de processos de

Continue reading
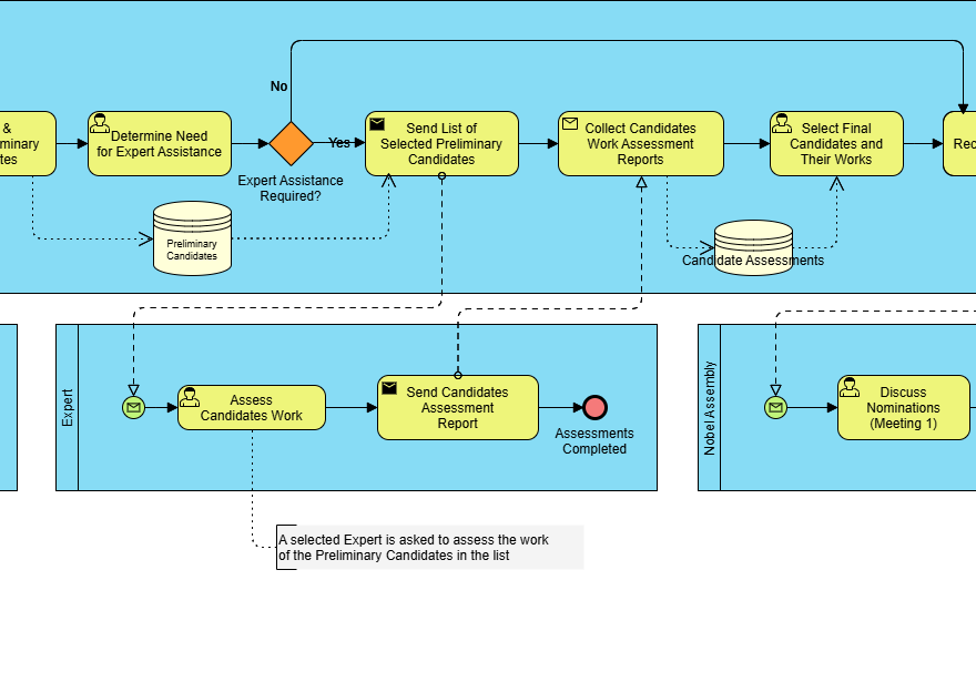
Guia Completo sobre BPMN: Um Estudo de Caso sobre o Processo de Indicação e Seleção do Prêmio Nobel
Março 5, 2026 [email protected]

Guia Completo sobre BPMN: Um Estudo de Caso sobre o Processo de Indicação e Seleção do Prêmio Nobel

Introdução ao BPMN Modelo e Notação de Processos de Negócios (BPMN) é uma representação gráfica usada para especificar processos de

Continue reading
Compreendendo os Elementos Principais e Conceitos Chave do BPMN
Março 5, 2026 [email protected]

Compreendendo os Elementos Principais e Conceitos Chave do BPMN

Modelo e Notação de Processos de Negócio (BPMN) é uma representação gráfica padronizada usada para modelar processos de negócios. Oferece

Continue reading
Usando BPMN para complementar o desenvolvimento de EA TOGAF ADM junto com ArchiMate
Março 5, 2026 [email protected]

Usando BPMN para complementar o desenvolvimento de EA TOGAF ADM junto com ArchiMate

Introdução Arquitetura Empresarial (EA) desenvolvimento é um processo complexo que exige uma abordagem estruturada para alinhar objetivos de negócios com

Continue reading
Março 5, 2026 [email protected]

Guia Completo: ArchiMate vs. BPMN vs. UML

Introdução ArchiMate, BPMN (Modelo e Notação de Processos de Negócio) e UML (Linguagem de Modelagem Unificada) são três linguagens de

Continue reading
Março 5, 2026 curtis

Guia Completo sobre BPMN e Uso da Ferramenta BPMN do Visual Paradigm

1. O que é o BPMN? Modelo e Notação de Processos de Negócio (BPMN)é opadrão globalpara visualizar processos de negócios.

Continue reading
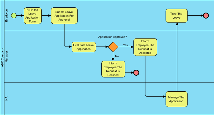
Estudo de Caso: Simplificação dos Processos de RH na Empresa ABC usando BPMN
Março 5, 2026 curtis

Estudo de Caso: Simplificação dos Processos de RH na Empresa ABC usando BPMN

1. Introdução ao Estudo de Caso Este estudo de caso analisa o processo de solicitação de férias do funcionário na Empresa ABC, uma

Continue reading
Março 5, 2026 curtis

Guia Profissional: Dominando o BPMN com o Visual Paradigm – Do Conceito à Execução

1. Introdução: Por que BPMN + Visual Paradigm? No atual ambiente empresarial acelerado, clareza, consistência e automação são fundamentais para o sucesso

Continue reading

Paginação dos conteúdos

1 2 Next Posts»

Languages

de_DEen_USes_ESfr_FRhi_INid_IDjapl_PLru_RUvizh_CNzh_TW

  • Categories

    • Agile Project Management
    • AI
    • AI Chatbot
    • AI Cloud Architecture
    • AI Powered Tools
    • Animated Explainer
    • Animation Maker
    • ArchiMate
    • ArchiMate 3.2
    • ArchiMate 3.2 Figures
    • BMC
    • BPMN
    • Brainstorming
    • Business Improvement
    • C4
    • Code Engineering
    • Content & Visual
    • Database Design
    • Enterprise Architecture
    • Flipbook Maker
    • Infographics
    • Lean
    • Modeling
    • Online Diagrams
    • online PPT Viewer
    • ORM
    • Project Management
    • Resource List
    • Scrum
    • Software Engineering
    • Strategic Planning
    • TOGAF
    • Uncategorized
    • Unified Modeling Language
    • User Story
    • Visual Paradigm
WordPress Theme: Wellington by ThemeZee.
Cleantalk Pixel
en English
ar Arabiczh-CN Chinese (Simplified)nl Dutchen Englishfr Frenchde Germanit Italianja Japaneseko Koreanpt Portugueseru Russianes Spanish