Skip to content

ArchiMetric Portuguese

EA, Dev Ops, Scrum, Agile and More

Categoria: TOGAF

TOGAF, ADM e ArchiMate na Ferramenta de Orientação pelo Processo do Visual Paradigm
Março 5, 2026 [email protected]

TOGAF, ADM e ArchiMate na Ferramenta de Orientação pelo Processo do Visual Paradigm

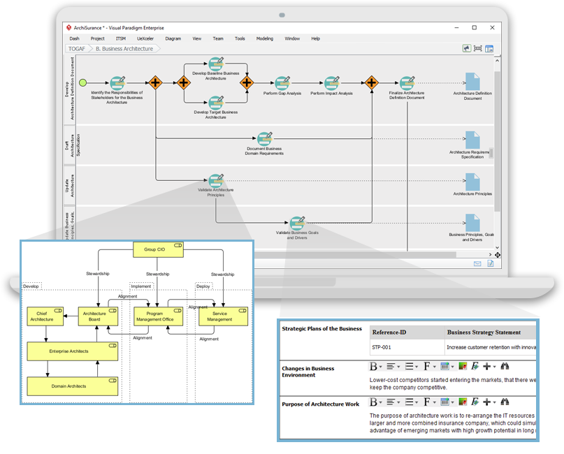
TOGAF (Framework de Arquitetura do The Open Group) TOGAF é um framework abrangente projetado para ajudar as organizações a desenvolver

Continue reading
Guia Completo para o Guia de Processo TOGAF ADM de Visual Paradigm
Março 5, 2026 [email protected]

Guia Completo para o Guia de Processo TOGAF ADM de Visual Paradigm

Introdução ao TOGAF ADM O Framework de Arquitetura do The Open Group (TOGAF) Método de Desenvolvimento de Arquitetura (ADM) é

Continue reading
Domando a Arquitetura Empresarial com a Ferramenta TOGAF do Visual Paradigm
Março 5, 2026 [email protected]

Domando a Arquitetura Empresarial com a Ferramenta TOGAF do Visual Paradigm

No mundo dinâmico da arquitetura empresarial, ter as ferramentas certas pode fazer toda a diferença.Ferramenta TOGAF do Visual Paradigmdestaca-se como

Continue reading
Usando BPMN para complementar o desenvolvimento de EA TOGAF ADM junto com ArchiMate
Março 5, 2026 [email protected]

Usando BPMN para complementar o desenvolvimento de EA TOGAF ADM junto com ArchiMate

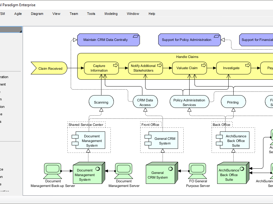
Introdução Arquitetura Empresarial (EA) desenvolvimento é um processo complexo que exige uma abordagem estruturada para alinhar objetivos de negócios com

Continue reading
Por que o Visual Paradigm é a Melhor Ferramenta ArchiMate para Equipes de Desenvolvimento de Arquitetura Empresarial
Março 5, 2026 [email protected]

Por que o Visual Paradigm é a Melhor Ferramenta ArchiMate para Equipes de Desenvolvimento de Arquitetura Empresarial

No domínio do Arquitetura Empresarial (EA), utilizar as ferramentas certas é crucial para modelagem eficaz, colaboração e planejamento estratégico. Entre

Continue reading
🚀 Inicie sua jornada em Arquitetura Empresarial com o Guia Passo a Passo TOGAF ADM da Visual Paradigm!
Março 5, 2026 [email protected]

🚀 Inicie sua jornada em Arquitetura Empresarial com o Guia Passo a Passo TOGAF ADM da Visual Paradigm!

Você está tendo dificuldades para iniciar seu desenvolvimento de Arquitetura Empresarial (EA)? Você acha difícil alinhar projetos de TI aos

Continue reading
Março 5, 2026 curtis

TOGAF 10 e ArchiMate Next: Uma Evolução Síncrona para a Arquitetura Empresarial Moderna (Perspectiva de 2026)

Introdução: A Convergência de Método e Modelo No cenário em constante evolução da arquitetura empresarial (EA), dois pilares fundamentais se

Continue reading
Guia Completo sobre TOGAF 10
Março 5, 2026 [email protected]

Guia Completo sobre TOGAF 10

Visão Geral do TOGAF 10 TOGAF 10, a versão mais recente do Framework de Arquitetura da The Open Group, representa

Continue reading
Março 5, 2026 [email protected]

Visual Paradigm: A Plataforma Visual Tudo-em-um Ideal para Arquitetura Empresarial e Design de Software

Visual Paradigm é uma ferramenta poderosa para arquitetura empresarial, modelagem de processos de negócios e design de software. Ele suporta

Continue reading
Visual Paradigm: Sua Solução Completa para Modelagem Empresarial Integrada
Março 5, 2026 [email protected]

Visual Paradigm: Sua Solução Completa para Modelagem Empresarial Integrada

Visual Paradigm se destaca como a plataforma visual all-in-one definitiva, oferecendo suporte sem paralelo para arquitetura empresarial, modelagem de processos

Continue reading

Paginação dos conteúdos

«Previous Posts 1 2 3 4 Next Posts»

Languages

de_DEen_USes_ESfr_FRhi_INid_IDjapl_PLru_RUvizh_CNzh_TW

  • Categories

    • Agile Project Management
    • AI
    • AI Chatbot
    • AI Cloud Architecture
    • AI Powered Tools
    • Animated Explainer
    • Animation Maker
    • ArchiMate
    • ArchiMate 3.2
    • ArchiMate 3.2 Figures
    • BMC
    • BPMN
    • Brainstorming
    • Business Improvement
    • C4
    • Code Engineering
    • Content & Visual
    • Database Design
    • Enterprise Architecture
    • Flipbook Maker
    • Infographics
    • Lean
    • Modeling
    • Online Diagrams
    • online PPT Viewer
    • ORM
    • Project Management
    • Resource List
    • Scrum
    • Software Engineering
    • Strategic Planning
    • TOGAF
    • Uncategorized
    • Unified Modeling Language
    • User Story
    • Visual Paradigm
WordPress Theme: Wellington by ThemeZee.
Cleantalk Pixel
en English
ar Arabiczh-CN Chinese (Simplified)nl Dutchen Englishfr Frenchde Germanit Italianja Japaneseko Koreanpt Portugueseru Russianes Spanish