Read this post in: de_DEes_ESfr_FRhi_INid_IDjapl_PLpt_PTru_RUvizh_CNzh_TW

Comprehensive Tutorial: Unified Modeling Language (UML) Diagrams

1. Introduction to UML

What is UML?

Unified Modeling Language (UML) is a used to design, analyze, and document software systems. It acts as a blueprint for software development, helping teams visualize the structure and behavior of a system before writing any code.

Why Use UML?

  • Clarity: UML provides a clear, visual way to communicate complex systems to both technical and non-technical stakeholders.
  • Collaboration: It .
  • Efficiency: during development.

Who Uses UML?

  • Software engineers
  • Business analysts
  • System architects
  • Project managers

2. Types of UML Diagrams

UML diagrams are categorized into Structural and Behavioral diagrams.


A. Structural UML Diagrams

These diagrams represent the static aspects of a system, such as classes, objects, and components.

1. Class Diagram

Class Diagram Example: Order System

  • Purpose: Shows the structure of a system by depicting classes, their attributes, methods, and relationships.
  • Use Case: Essential for object-oriented design and analysis.
  • Example: A class diagram for an e-commerce system might include classes like User, Product, and Order.

2. Composite Structure Diagram


  • Purpose: Represents the internal structure of a class and its interactions with other parts of the system.
  • Use Case: Useful for modeling complex systems with interconnected components.

3. Object Diagram
Class Diagram to Object Diagram

  • Purpose: A , showing instances of classes and their relationships.
  • Use Case: Helps visualize how objects interact in real-time scenarios.

4. Component Diagram

Component Diagram at a glance

  • Purpose: Illustrates how physical components (e.g., modules, libraries) are organized in a system.
  • Use Case: Critical for understanding the implementation details of large systems.

5. Deployment Diagram

  • Purpose: Shows the hardware and software components of a system and their distribution.
  • Use Case: Used for planning system deployment across servers or devices.

6. Package Diagram

  • Purpose: Organizes UML elements into logical groups (packages) and shows dependencies between them.
  • Use Case: Helps manage large projects by grouping related classes or use cases.

B. Behavioral UML Diagrams

These diagrams represent the dynamic aspects of a system, such as interactions and workflows.

1. State Machine Diagram

Submachine Example

  • Purpose: Models the behavior of a system as it transitions between states.
  • Use Case: Useful for systems with complex workflows, such as order processing or user authentication.

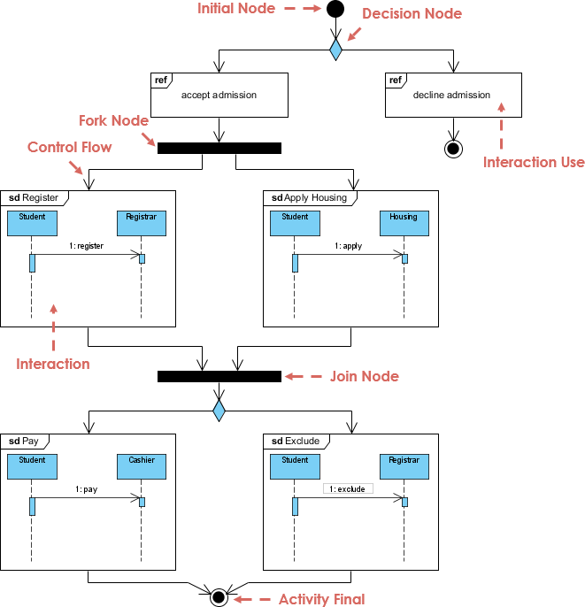
2. Activity Diagram
Activity Diagram (Without Swimlane)

  • Purpose: Illustrates the flow of activities or processes in a system.
  • Use Case: Often used to model business processes or use case scenarios.

3. Use Case Diagram
Use Case Diagram at a glance

  • Purpose: Describes the functional requirements of a system and its interactions with external actors.
  • Use Case: Provides a .

4. Sequence Diagram

Sequence Diagram Example

  • Purpose: Shows how objects interact over time in a sequential order.
  • Use Case: Helps document and validate system behavior.

5. Communication Diagram

Communication Diagram elements

Purpose: Focuses on object interactions and message flow.

  • Use Case: Similar to sequence diagrams but emphasizes object relationships.

6. Timing DiagramTiming Diagram Example

  • Purpose: A .
  • Use Case: Critical for real-time systems where timing is essential.

7. Interaction Overview Diagram

Interaction Overview Diagram Example

  • Purpose: Provides a high-level view of interactions between system elements.
  • Use Case: Useful for summarizing complex workflows.

3. UML 2.0 Additions

:

  • Timing Diagram
  • Communication Diagram
  • Interaction Overview Diagram
  • Composite Structure Diagram

It also expanded the ability to decompose systems into sub-components, making UML more flexible for modern software development methodologies like Agile.


4. Tools for Creating UML Diagrams

There are many tools available for creating UML diagrams, including:

  • Visual Paradigm
  • Lucidchart
  • Draw.io
  • Microsoft Visio
  • IBM Rational Software Architect

5. Why Use Visual Paradigm AI Diagram Generator?

Key Benefits

  • AI-Powered: Automates diagram creation, saving time and reducing errors.
  • User-Friendly: Intuitive interface for both beginners and experts.
  • Collaboration: Supports team collaboration with cloud-based sharing.
  • Templates: Offers pre-built templates for all UML diagram types.
  • Integration: Works seamlessly with popular development tools like JIRA and Confluence.

How to Use Visual Paradigm AI Diagram Generator

Comprehensive Tutorial: Unified Modeling Language (UML) Diagrams

  1. Sign Up: Create an account on Visual Paradigm.
  2. Select Diagram Type: Choose the UML diagram you want to create (e.g., Class Diagram, Use Case Diagram).
  3. Use AI Assistance: Input your requirements, and let the AI generate a draft diagram.
  4. Customize: Edit the diagram to fit your specific needs.
  5. Export & Share: Save your diagram in various formats (PNG, SVG, PDF) and share it with your team.

6. Conclusion

UML diagrams are a powerful tool for designing, analyzing, and documenting software systems. By using tools like Visual Paradigm AI Diagram Generator, you can boost your productivity, reduce errors, and improve collaboration.


Next Steps

  • Try creating a Class Diagram for a simple system using Visual Paradigm.
  • Explore Use Case Diagrams to document functional requirements for your next project.

Would you like a step-by-step guide on creating a specific UML diagram? Let me know!