Skip to content

ArchiMetric French

EA, Dev Ops, Scrum, Agile and More

Catégorie : BPMN

Naviguer les processus métier avec BPMN : une odyssée visuelle
mars 5, 2026 [email protected]

Naviguer les processus métier avec BPMN : une odyssée visuelle

Introduction Dans le paysage complexe des opérations commerciales, la clarté est reine, et l’efficacité règne en maître. Entrez Modèle et

Continue reading
Optimisation des processus métier avec le logiciel de modélisation des processus métiers BPMN de Visual Paradigm
mars 5, 2026 [email protected]

Optimisation des processus métier avec le logiciel de modélisation des processus métiers BPMN de Visual Paradigm

Introduction Dans le paysage dynamique des affaires, des processus efficaces sont le fil conducteur qui propulse les organisations vers le

Continue reading
Meilleurs outils Visual Paradigm pour la modélisation des processus métier
mars 5, 2026 [email protected]

Meilleurs outils Visual Paradigm pour la modélisation des processus métier

Visual Paradigm est un ensemble complet d’outils en ligne conçus pour simplifier la modélisation, l’analyse et l’amélioration des processus métiers.

Continue reading
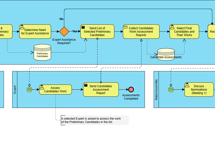
Guide complet sur BPMN : Une étude de cas sur le processus de nomination et de sélection du Prix Nobel
mars 5, 2026 [email protected]

Guide complet sur BPMN : Une étude de cas sur le processus de nomination et de sélection du Prix Nobel

Introduction à BPMN Modélisation et notation des processus métiers (BPMN) est une représentation graphique utilisée pour spécifier les processus métiers

Continue reading
Comprendre les éléments fondamentaux et les concepts clés du BPMN
mars 5, 2026 [email protected]

Comprendre les éléments fondamentaux et les concepts clés du BPMN

Modèle et notation des processus métiers (BPMN) est une représentation graphique standardisée utilisée pour modéliser les processus métiers. Il fournit

Continue reading
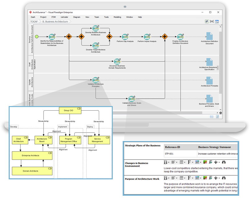
Utilisation de BPMN pour compléter le développement de l’EA TOGAF ADM en conjonction avec ArchiMate
mars 5, 2026 [email protected]

Utilisation de BPMN pour compléter le développement de l’EA TOGAF ADM en conjonction avec ArchiMate

Introduction Architecture d’entreprise (EA) est un processus complexe qui nécessite une approche structurée pour aligner les objectifs commerciaux avec les

Continue reading
Étude de cas : Rationalisation des processus RH chez ABC Company à l’aide de BPMN
mars 5, 2026 curtis

Étude de cas : Rationalisation des processus RH chez ABC Company à l’aide de BPMN

1. Introduction à l’étude de cas Cette étude de cas examine leprocessus de demande de congé des employéschezABC Company, une

Continue reading
mars 5, 2026 [email protected]

Visual Paradigm : La plateforme de modélisation visuelle ultime tout-en-un pour l’architecture d’entreprise et la conception logicielle

Visual Paradigm est un outil puissant pour l’architecture d’entreprise, la modélisation des processus métiers et la conception logicielle. Il prend

Continue reading
Visual Paradigm : Votre solution complète pour la modélisation d’entreprise intégrée
mars 5, 2026 [email protected]

Visual Paradigm : Votre solution complète pour la modélisation d’entreprise intégrée

Visual Paradigm se distingue comme la plateforme de modélisation visuelle ultime tout-en-un, offrant un soutien inégalé pour l’architecture d’entreprise, la

Continue reading
mars 5, 2026 [email protected]

Guide complet : ArchiMate vs. BPMN vs. UML

Introduction ArchiMate, BPMN (modèle et notation des processus métier) et UML (langage de modélisation unifié) sont trois langages de modélisation

Continue reading

Pagination des publications

1 2 Next Posts»

Languages

de_DEen_USes_EShi_INid_IDjapl_PLpt_PTru_RUvizh_CNzh_TW

  • Categories

    • Agile Project Management
    • AI
    • AI Chatbot
    • AI Cloud Architecture
    • AI Powered Tools
    • Animated Explainer
    • Animation Maker
    • ArchiMate
    • ArchiMate 3.2
    • ArchiMate 3.2 Figures
    • BMC
    • BPMN
    • Brainstorming
    • C4
    • Code Engineering
    • Content & Visual
    • Database Design
    • Enterprise Architecture
    • Flipbook Maker
    • Infographics
    • Lean
    • Modeling
    • Online Diagrams
    • online PPT Viewer
    • OpenDocs
    • ORM
    • Project Management
    • Resource List
    • Scrum
    • Software Engineering
    • Strategic Planning
    • TOGAF
    • Uncategorized
    • Unified Modeling Language
    • User Story
    • Visual Paradigm
    • VSM
WordPress Theme: Wellington by ThemeZee.
Cleantalk Pixel
en English
ar Arabiczh-CN Chinese (Simplified)nl Dutchen Englishfr Frenchde Germanit Italianja Japaneseko Koreanpt Portugueseru Russianes Spanish