Skip to content

ArchiMetric French

EA, Dev Ops, Scrum, Agile and More

Catégorie : Software Engineering

mars 6, 2026 [email protected]

Qu’est-ce qu’un wireframe

Les clients doivent comprendre comment une fonctionnalité proposée va fonctionner. Mais décrire simplement verbalement ou par écrit la fonctionnalité cible

Continue reading
mars 6, 2026 [email protected]

Identifier les cas d’utilisation à partir du processus métier

Identifier les cas d’utilisation à partir du processus métier Édition(s) compatible(s) de Visual Paradigm : Enterprise, Professionnel, Standard Le BPMN

Continue reading
mars 6, 2026 [email protected]

Y a-t-il une meilleure approche pour le développement logiciel ?

Curtis Tsang   4 août 2016 0 commentaire “Pour bien accomplir une tâche, il faut d’abord aiguiser ses outils” « Analectes

Continue reading
Navigation de UML : Un aperçu des 14 types de diagrammes et de leur pertinence dans les environnements agiles
mars 5, 2026 [email protected]

Navigation de UML : Un aperçu des 14 types de diagrammes et de leur pertinence dans les environnements agiles

Aperçu des 14 types de diagrammes UML Le Langage de modélisation unifié (UML) est un langage de modélisation généraliste standardisé

Continue reading
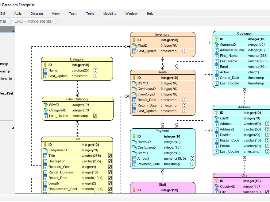
Découvrir l’outil de diagramme ER le meilleur pour les architectes de données
mars 5, 2026 [email protected]

Découvrir l’outil de diagramme ER le meilleur pour les architectes de données

Dans le domaine de l’architecture des données, Diagrammes Entité-Relation (ERD) servent de plans essentiels pour concevoir et gérer les bases

Continue reading
Un guide complet de l’approche des cartes CRC dans le développement logiciel
mars 4, 2026 curtis

Un guide complet de l’approche des cartes CRC dans le développement logiciel

Introduction : La puissance de la simplicité dans la conception orientée objet Dans le monde du développement logiciel, notamment dans

Continue reading
Guide complet de l’approche des cartes CRC : une exploration approfondie de la conception orientée objet
mars 4, 2026 curtis

Guide complet de l’approche des cartes CRC : une exploration approfondie de la conception orientée objet

🔷 Qu’est-ce que les cartes CRC ? Cartes CRC (Class-Responsabilité-Collaborateur) sont une technique légère et collaborative utilisée dans conception logicielle orientée objet pour identifier

Continue reading

Languages

de_DEen_USes_EShi_INid_IDjapl_PLpt_PTru_RUvizh_CNzh_TW

  • Categories

    • Agile Project Management
    • AI
    • AI Chatbot
    • AI Cloud Architecture
    • AI Powered Tools
    • Animated Explainer
    • Animation Maker
    • ArchiMate
    • ArchiMate 3.2
    • ArchiMate 3.2 Figures
    • BMC
    • BPMN
    • Brainstorming
    • C4
    • Code Engineering
    • Content & Visual
    • Database Design
    • Enterprise Architecture
    • Flipbook Maker
    • Infographics
    • Lean
    • Modeling
    • Online Diagrams
    • online PPT Viewer
    • OpenDocs
    • ORM
    • Project Management
    • Resource List
    • Scrum
    • Software Engineering
    • Strategic Planning
    • TOGAF
    • Uncategorized
    • Unified Modeling Language
    • User Story
    • Visual Paradigm
    • VSM
WordPress Theme: Wellington by ThemeZee.
Cleantalk Pixel
en English
ar Arabiczh-CN Chinese (Simplified)nl Dutchen Englishfr Frenchde Germanit Italianja Japaneseko Koreanpt Portugueseru Russianes Spanish