BPMN के साथ व्यापार प्रक्रियाओं का नेविगेशन: एक दृश्य यात्रा

BPMN के साथ व्यापार प्रक्रियाओं का नेविगेशन: एक दृश्य यात्रा

परिचय व्यापार संचालन के जटिल माहौल में, स्पष्टता राजा है, और दक्षता सर्वोच्च है। आइए जानें व्यापार प्रक्रिया मॉडल और

Continue reading
विजुअल पैराडाइम के BPMN बिजनेस प्रोसेस मॉडलिंग सॉफ्टवेयर के साथ बिजनेस प्रक्रियाओं को सुव्यवस्थित करना

विजुअल पैराडाइम के BPMN बिजनेस प्रोसेस मॉडलिंग सॉफ्टवेयर के साथ बिजनेस प्रक्रियाओं को सुव्यवस्थित करना

परिचय व्यापार के गतिशील माहौल में, कुशल प्रक्रियाएं सफलता की ओर बढ़ने के लिए जीवनरेखा हैं। एक पायलट को उड़ान

Continue reading
व्यवसाय प्रक्रिया मॉडलिंग के लिए शीर्ष विजुअल पैराडाइग्म टूल्स

व्यवसाय प्रक्रिया मॉडलिंग के लिए शीर्ष विजुअल पैराडाइग्म टूल्स

विजुअल पैराडाइग्म ऑनलाइन टूल्स का एक व्यापक सूट है जो व्यवसाय प्रक्रिया मॉडलिंग, विश्लेषण और सुधार को सरल बनाने के

Continue reading
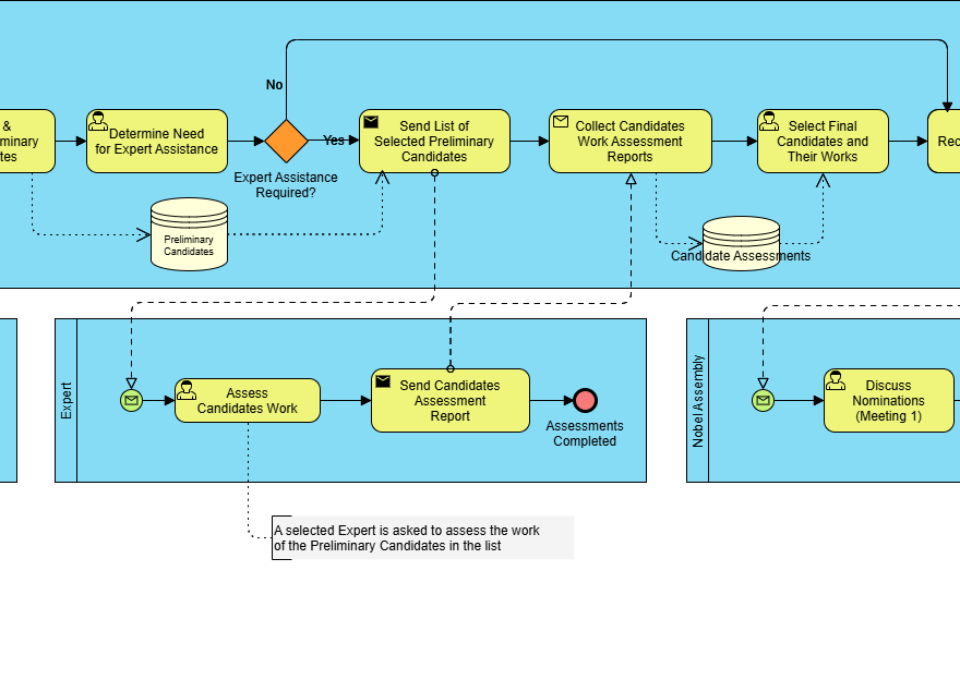
BPMN का व्यापक गाइड: नोबेल पुरस्कार नामांकन और चयन प्रक्रिया पर एक अध्ययन

BPMN का व्यापक गाइड: नोबेल पुरस्कार नामांकन और चयन प्रक्रिया पर एक अध्ययन

BPMN का परिचय व्यापार प्रक्रिया मॉडल और नोटेशन (BPMN) एक आरेखीय प्रतिनिधित्व है जिसका उपयोग वर्कफ्लो में व्यापार प्रक्रियाओं को

Continue reading
BPMN के मुख्य तत्वों और महत्वपूर्ण अवधारणाओं को समझना

BPMN के मुख्य तत्वों और महत्वपूर्ण अवधारणाओं को समझना

व्यापार प्रक्रिया मॉडल और नोटेशन (BPMN) व्यापार प्रक्रियाओं के मॉडलिंग के लिए उपयोग किए जाने वाले मानकीकृत आरेखीय प्रतिनिधित्व है।

Continue reading
केस स्टडी: बीपीएमएन का उपयोग करके एबीसी कंपनी में एचआर प्रक्रियाओं को सुगम बनाना

केस स्टडी: बीपीएमएन का उपयोग करके एबीसी कंपनी में एचआर प्रक्रियाओं को सुगम बनाना

1. केस स्टडी का परिचय इस केस स्टडी में विश्लेषण किया गया हैकर्मचारी छुट्टी आवेदन प्रक्रियापरएबीसी कंपनी, एक मध्यम आकार

Continue reading

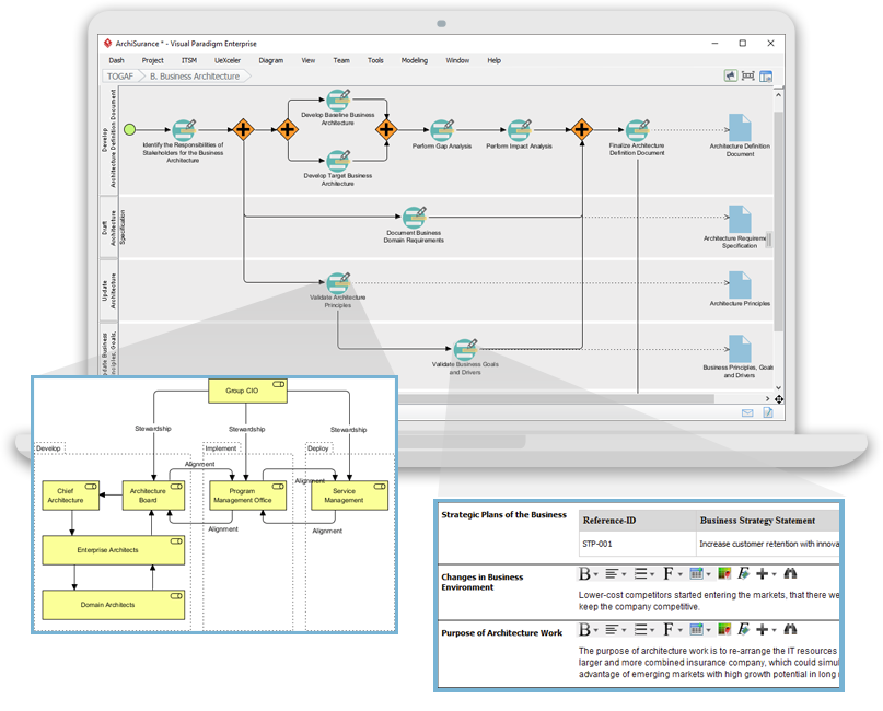
विजुअल पैराडाइम: एंटरप्राइज आर्किटेक्चर और सॉफ्टवेयर डिज़ाइन के लिए अंतिम सभी-एक-साथ विजुअल मॉडलिंग प्लेटफॉर्म

विजुअल पैराडाइम एंटरप्राइज आर्किटेक्चर, बिजनेस प्रोसेस मॉडलिंग और सॉफ्टवेयर डिज़ाइन के लिए एक शक्तिशाली टूल है। इसका समर्थन टोगाफ, आर्किमेट,

Continue reading
विजुअल पैराडाइम: एकीकृत एंटरप्राइज मॉडलिंग के लिए आपका सम्पूर्ण समाधान

विजुअल पैराडाइम: एकीकृत एंटरप्राइज मॉडलिंग के लिए आपका सम्पूर्ण समाधान

विजुअल पैराडाइम एक अंतिम सभी-एक-साथ दृश्य मॉडलिंग प्लेटफॉर्म के रूप में उभरता है, जो एंटरप्राइज आर्किटेक्चर, व्यवसाय प्रक्रिया मॉडलिंग और

Continue reading

विस्तृत मार्गदर्शिका: ArchiMate बनाम BPMN बनाम UML

परिचय ArchiMate, BPMN (व्यवसाय प्रक्रिया मॉडलिंग और नोटेशन), और UML (एकीकृत मॉडलिंग भाषा) क्रमशः एंटरप्राइज आर्किटेक्चर, व्यवसाय प्रक्रिया प्रबंधन और

Continue reading