ग्राहकों को यह समझने की आवश्यकता होती है कि एक प्रस्तावित फीचर कैसे काम करेगा। लेकिन लक्षित फीचर के निर्माण
Continue readingश्रेणी: Software Engineering
व्यवसाय प्रक्रिया से उपयोग केस की पहचान करें
व्यवसाय प्रक्रिया से उपयोग केस की पहचान करें संगत विजुअल पैराडाइम संस्करण: एंटरप्राइज, प्रोफेशनल, स्टैंडर्ड BPMN का उपयोग व्यवसाय प्रक्रियाओं
Continue readingसॉफ्टवेयर विकास के लिए सबसे अच्छा तरीका क्या है?
कर्टिस त्सांग 4 अगस्त, 2016 0 टिप्पणियाँ “काम को अच्छी तरह करने के लिए, उपकरणों को पहले तैयार करना चाहिए”
Continue reading
UML का नेविगेशन: 14 डायग्राम प्रकारों और एजाइल परिवेशों में उनकी प्रासंगिकता का ओवरव्यू
14 UML डायग्राम प्रकारों का ओवरव्यू द एकीकृत मॉडलिंग भाषा (UML) एक मानकीकृत सामान्य उद्देश्य वाली मॉडलिंग भाषा है जिसका
Continue reading
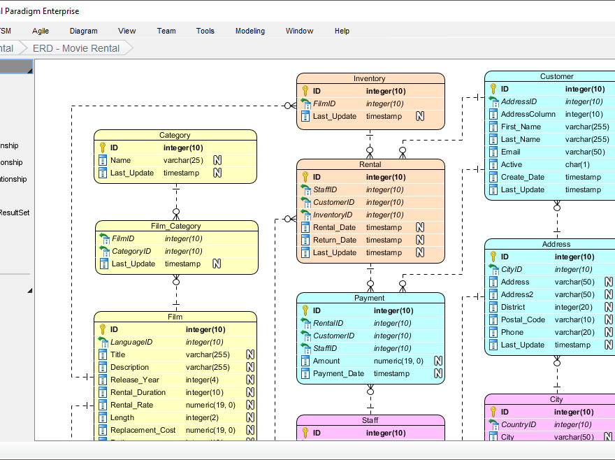
डेटा आर्किटेक्ट्स के लिए सर्वोत्तम ईआर डायग्राम टूल की खोज करना
डेटा आर्किटेक्चर के क्षेत्र में, एंटिटी-रिलेशनशिप डायग्राम (ईआरडीएस) डेटाबेस के डिजाइन और प्रबंधन के लिए महत्वपूर्ण ब्लूप्रिंट के रूप में
Continue reading
सॉफ्टवेयर विकास में CRC कार्ड दृष्टिकोण का व्यापक गाइड
परिचय: वस्तु-आधारित डिज़ाइन में सरलता की शक्ति सॉफ्टवेयर विकास की दुनिया में, विशेष रूप से एजाइल और एक्सट्रीम प्रोग्रामिंग (XP)
Continue reading
CRC कार्ड दृष्टिकोण का व्यापक गाइड: ऑब्जेक्ट-ओरिएंटेड डिज़ाइन में गहन अध्ययन
🔷 CRC कार्ड क्या हैं? CRC कार्ड (वर्ग-जिम्मेदारी-सहयोगी) हल्के और सहयोगी तकनीक है जिसका उपयोग ऑब्जेक्ट-ओरिएंटेड सॉफ्टवेयर डिज़ाइन में किया जाता है प्रारंभिक डिज़ाइन
Continue reading