Read this post in: de_DEes_ESfr_FRhi_INid_IDjapl_PLpt_PTru_RUvizh_CNzh_TW

The Complete Guide to the Business Motivation Model (BMM)

Introduction

If an enterprise prescribes a certain approach for its business activity, it ought to be able to say why and what result(s) the approach is meant to achieve. The Business Motivation Model (BMM) is an OMG modeling notation designed to support business decisions about how to react to a changing world.

An enterprise would use BMM by acquiring a BMM modeling tool and then creating its own BMM—populating the model with business information specific to the enterprise. There are two broad purposes:

  • To capture decisions about reaction to change and the rationale for making them, with the intent of making them shareable, increasing clarity and improving decision-making by learning from experience.

  • To reference the outcomes of decisions to their effect on the operational business (e.g., changes made to business processes and organization responsibilities), providing traceability from influencer to operational change.

The specification assumes that an enterprise BMM will stand alone, connected to the relevant parts of the operational business by ‘placeholders’—text references, which might include URIs.


History of BMM

Date Milestone
November 2000 The Business Rules Group (BRG) published “Organizing Business Plans: The Standard Model for Business Rule Motivation.” Used in practice since publication, with varying levels of support in tools.
2004 BRG invited by Object Management Group (OMG) to submit for “Request for Comment” process (adoption as existing de-facto standard).
January 2005 BRG Version 1.1 of the model published as “The Business Motivation Model” (BMM).
September 2005 BRG Version 1.2 of the model published.
December 2005 BMM accepted by the OMG for RFC.
June 2007 Completion of finalization for publication by OMG for general use.
September 2007 BRG Version 1.3 of the model published.
August 2008 Formal publication by OMG of Version 1.0.
December 2008 Completion of first revision—BMM 1.1.

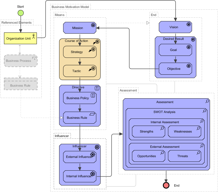
Core Concepts

The BMM provides support in four key areas, as illustrated in the diagram below:

Business Motivation Model

Scope

The scope of an enterprise BMM may be the entire enterprise, or an organization unit within it. Higher-level organization units may appear to lower-level units as influencing organizations, outside the ‘enterprise’ boundary, and their directives may have the status of regulations.

Key Point: An enterprise BMM does not have to represent the entire enterprise. A stakeholder can create a BMM of a partial view, referencing only those parts of the business that are relevant to his/her responsibilities and decision-making authority.

Ends

Ends define what an enterprise wants to be—the states it desires to be in. There are three levels:

Business Motivation Model Ends

  1. Vision (optional): An easily-understood summary of what the enterprise considers itself to be, or aspires to be. All objectives and goals should support (or, at least, not contradict) the vision.

  2. Desired Results:

    • Goal: An enterprise state or condition to be maintained or approached in the medium to long term, e.g., “To be one of the top three suppliers (by turnover) in our market”.

    • Objective: A measurable, time-targeted step towards one or more goals, e.g., “To increase year-on-year turnover by 2% in the current financial year”. Required or expected values of key performance indicators are recorded as objectives, although not all objectives are based on key performance indicators.

Note: Desired results are supported by whatever progress management system the enterprise has. The BMM entry for a desired result includes references to the detail that supports it, rather than containing the detail itself.

Means

Means define what an enterprise has decided it needs to do to achieve its ends. There are three kinds:

Business Motivation Model Means

  1. Mission (optional): The enterprise’s primary activity. How it is carried out is defined in its courses of action.

  2. Course of Action: Defines what the enterprise will do in support of one or more of its goals. There are two kinds:

    • Strategy: A major part of the plan to accomplish the mission, usually long-term and with a significant impact on how the business operates, e.g., “Focus on repeat business from corporate customers”.

    • Tactic: A course of action that supports one or more strategies—narrower in scope than a strategy and may be short-term. For example, “Provide personal incentives for corporate bookings”.

    Note: There is no hard and fast distinction between strategy and tactic; it will vary from enterprise to enterprise. A BMM entry for a course of action provides a summary description of the course of action, plus references to the detail of the operational business—business processes, responsibilities assigned to organization roles, deployment of assets and resources, etc.—where the course of action is realized.

  3. Directive: Governs what courses of action can and should be adopted, and how they must or may be realized:

    • Business policy: A broad directive that needs further interpretation (in business rules) in order to be put into practice, e.g., “Loans must be repayable”. Business policies may be documented in an enterprise BMM, or in a separate policy management system.

    • Business rule: Reference to a rule in the operational business, e.g., “A home mortgage must not be for more than 4 x the borrower’s salary”. Business rules make business policies practicable, and guide business processes.

Influencers

An influencer is something that an enterprise decides might affect it. There are two broad types:

Component Diagram

  1. Internal Influencer: From within the enterprise (e.g., resource quality, infrastructure, habit).

  2. External Influencer: From outside the enterprise (e.g., customer, regulation, competition).

  3. Influencers may (or may not) originate from recognized influencing organizations, such as regulators or competitors.

Assessments

When an influencer causes a significant change, the enterprise makes an assessment of its impact, identifying risks and potential rewards. There may be multiple assessments, perhaps from different stakeholders.

Business Motivation Model Assessment

Assessments take account of relevant earlier assessments and decisions recorded in the BMM, and of other influencers related to the one causing the change. Assessments are supported by whatever business intelligence and risk analysis systems the enterprise has; the BMM entry for an assessment includes references to the detail that supports it—reports, studies, simulations, etc.—rather than containing the detail itself.

The outcomes of an assessment are decisions about ends and means.


BMM: A Methodology-Neutral Decision Making Cycle

The Business Motivation Model supports a continuous, methodology-neutral decision-making cycle:

┌─────────────────────────────────────┐
│ 1. Monitor Influencers              │
│    • Track internal & external      │
│      forces that may cause change   │
└─────────────┬───────────────────────┘
              ▼
┌─────────────────────────────────────┐
│ 2. Assess Changes                   │
│    • Evaluate significant changes   │
│    • Consider prior assessments     │
│    • Analyze related influencers    │
└─────────────┬───────────────────────┘
              ▼
┌─────────────────────────────────────┐
│ 3. Make Decisions                   │
│    • Define/adjust Ends (Vision,    │
│      Goals, Objectives)             │
│    • Define/adjust Means (Mission,  │
│      Strategies, Tactics, Rules)    │
└─────────────┬───────────────────────┘
              ▼
┌─────────────────────────────────────┐
│ 4. Record & Reference               │
│    • Document in enterprise BMM     │
│    • Link to operational business   │
│      via placeholders/URIs          │
└─────────────────────────────────────┘

Key Principle: Influencers, assessments, and changes to ends and means are recorded in the enterprise’s BMM. Entries for ends and means include references to those parts of the operational business that are affected.


How to Use the AI-Powered BMM Tool (Visual Paradigm)

Visual Paradigm‘s AI-Powered Business Motivation Model (BMM) tool automates the creation of strategic planning elements by transforming simple natural language descriptions into a structured model.

Getting Started

You can access this feature through the BMM Guide-Through in Visual Paradigm.

Step 1: Provide Business Context

Input basic information about your business nature and desired outcomes. The AI uses this to understand your strategic intent.

Step 2: Generate Core Elements

The AI will suggest and populate key BMM components, including:

Component What the AI Generates
Influencers & Assessments Identifies external/internal forces (like regulations or competitors) and generates SWOT-style assessments (Strengths, Weaknesses, Opportunities, Threats).
Ends Proposes aspirational Vision statements, high-level Goals, and specific SMART Objectives.
Means Suggests Mission statements, high-level Strategies, and actionable Tactics.
Directives Recommends guiding Business Policies and enforceable Rules based on the rest of your model.

Step 3: Refine and Visualize

Review and edit the AI-generated suggestions to ensure they align with your needs. The tool then automatically generates diagrams, such as Goal Realization Diagrams, to visualize how goals decompose into strategies and tactics.


Key Benefits of Using BMM with AI Assistance

✅ Eliminates “Blank-Page Syndrome”
Jumpstarts modeling with context-aware suggestions, reducing the time and expertise required to begin strategic planning.

✅ Automatic Traceability
Visually connects high-level visions to concrete rules and tactics, ensuring every operational change can be traced back to its strategic rationale.

✅ Integrated Workflow
Once finalized, these elements can be exported or further edited within the standard Visual Paradigm desktop or online environments, supporting collaboration across teams.

✅ Consistency & Clarity
Standardized notation improves communication among stakeholders and reduces ambiguity in strategic documentation.

✅ Adaptability
Supports continuous monitoring and reassessment, enabling enterprises to respond agilely to changing market conditions.


Best Practices for Implementing BMM

  1. Start Small: Begin with a focused scope (e.g., a single department or initiative) before scaling to enterprise-wide modeling.

  2. Engage Stakeholders Early: Involve decision-makers and operational teams to ensure the BMM reflects real-world priorities and constraints.

  3. Maintain Living Documentation: Treat your BMM as a dynamic artifact—regularly update it as influencers change and new assessments are made.

  4. Leverage Placeholders Wisely: Use URIs and text references to link BMM elements to detailed operational artifacts without duplicating content.

  5. Validate Traceability: Periodically audit that Ends → Means → Operational Changes remain logically connected and actionable.


  1. Reference
  2. Business Motivation Model Guide-Through: Official Visual Paradigm feature page describing the AI-powered BMM Guide-Through workflow, including step-by-step instructions for generating strategic models from natural language input.
  3. AI-Ready Business Motivation Model Tool Release: Release notes and announcement detailing the integration of AI capabilities into Visual Paradigm’s BMM tooling for automated strategic element generation.
  4. AI Diagram Generation with Context Understanding: Overview of Visual Paradigm’s AI engine that interprets textual input and expands ideas into structured, accurate diagrams—including BMM visualizations.
  5. Business Motivation Model Tool for Strategic Planning: Solution page highlighting how the BMM tool supports enterprise strategic planning, decision traceability, and change management.
  6. AI Textual Analysis Feature: Description of the underlying AI technology that parses and structures natural language business descriptions into formal modeling elements.
  7. Comprehensive Review: Visual Paradigm’s AI Diagram Generation: Independent third-party review evaluating the capabilities, usability, and value of Visual Paradigm’s AI-powered diagramming features, including BMM support.
  8. Automatic Visualization of Traceability in BMM: Feature highlight explaining how the BMM tool automatically generates diagrams that depict traceability among BMM elements, linking vision to execution.

  1. 💡 Pro Tip: Whether you’re adopting BMM for the first time or enhancing an existing strategic framework, combining the OMG-standardized model with AI-assisted tooling accelerates clarity, alignment, and agility in enterprise decision-making.