Skip to content

ArchiMetric Vietnamese

EA, Dev Ops, Scrum, Agile and More

Danh mục: ArchiMate

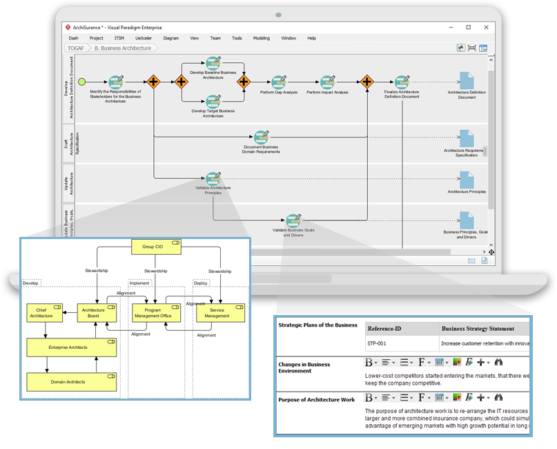
TOGAF, ADM và ArchiMate trong Công cụ Hướng dẫn Quy trình của Visual Paradigm
Tháng 3 5, 2026 [email protected]

TOGAF, ADM và ArchiMate trong Công cụ Hướng dẫn Quy trình của Visual Paradigm

TOGAF (Khung kiến trúc của Tổ chức Mở) TOGAF là một khung tổng thể được thiết kế để giúp các

Continue reading
Hướng dẫn toàn diện về Hướng dẫn Qua Quy trình TOGAF ADM của Visual Paradigm
Tháng 3 5, 2026 [email protected]

Hướng dẫn toàn diện về Hướng dẫn Qua Quy trình TOGAF ADM của Visual Paradigm

Giới thiệu về TOGAF ADM Các Khung kiến trúc của Tổ chức Mở (TOGAF) Phương pháp phát triển kiến trúc

Continue reading
Nắm vững Kiến trúc Doanh nghiệp với Công cụ TOGAF của Visual Paradigm
Tháng 3 5, 2026 [email protected]

Nắm vững Kiến trúc Doanh nghiệp với Công cụ TOGAF của Visual Paradigm

Trong thế giới năng động của kiến trúc doanh nghiệp, việc sở hữu các công cụ phù hợp có thể

Continue reading
Sử dụng BPMN để bổ sung cho quá trình phát triển Kiến trúc doanh nghiệp TOGAF ADM cùng với ArchiMate
Tháng 3 5, 2026 [email protected]

Sử dụng BPMN để bổ sung cho quá trình phát triển Kiến trúc doanh nghiệp TOGAF ADM cùng với ArchiMate

Giới thiệu Kiến trúc doanh nghiệp (EA) phát triển là một quá trình phức tạp đòi hỏi một cách tiếp

Continue reading
Cách mạng hóa Kiến trúc Doanh nghiệp: Những cải tiến chính trong ArchiMate 3.0
Tháng 3 5, 2026 [email protected]

Cách mạng hóa Kiến trúc Doanh nghiệp: Những cải tiến chính trong ArchiMate 3.0

ArchiMate 3.0giới thiệu một số cải tiến quan trọng và tính năng mới giúp mở rộng khả năng và cải

Continue reading
Điều hướng sự phức tạp: Các bên liên quan, các góc nhìn và các bản xem trong Kiến trúc Doanh nghiệp
Tháng 3 5, 2026 [email protected]

Điều hướng sự phức tạp: Các bên liên quan, các góc nhìn và các bản xem trong Kiến trúc Doanh nghiệp

Giới thiệu Xây dựng và duy trì mộtKiến trúc Doanh nghiệp (EA) là một nhiệm vụ phức tạp do sự

Continue reading
Tận dụng các quan điểm ArchiMate để mô hình hóa Kiến trúc Doanh nghiệp hiệu quả: Một nghiên cứu trường hợp về ArchiSurance
Tháng 3 5, 2026 [email protected]

Tận dụng các quan điểm ArchiMate để mô hình hóa Kiến trúc Doanh nghiệp hiệu quả: Một nghiên cứu trường hợp về ArchiSurance

Sử dụng các quan điểm trong ArchiMate để mô hình hóa Kiến trúc Doanh nghiệp (EA) giúp quản lý độ

Continue reading
Tại sao Visual Paradigm là công cụ ArchiMate tốt nhất cho các đội phát triển Kiến trúc Doanh nghiệp
Tháng 3 5, 2026 [email protected]

Tại sao Visual Paradigm là công cụ ArchiMate tốt nhất cho các đội phát triển Kiến trúc Doanh nghiệp

Trong lĩnh vực Kiến trúc Doanh nghiệp (EA), việc sử dụng đúng công cụ là điều quan trọng để mô

Continue reading
🚀 Bắt đầu hành trình Kiến trúc Doanh nghiệp của bạn với Hướng dẫn Quy trình Hướng dẫn TOGAF của Visual Paradigm!
Tháng 3 5, 2026 [email protected]

🚀 Bắt đầu hành trình Kiến trúc Doanh nghiệp của bạn với Hướng dẫn Quy trình Hướng dẫn TOGAF của Visual Paradigm!

Bạn có đang gặp khó khăn khi bắt đầu phát triển Kiến trúc Doanh nghiệp (EA)? Bạn có thấy khó

Continue reading
Tháng 3 5, 2026 curtis

TOGAF 10 và ArchiMate Next: Một bước tiến phối hợp cho Kiến trúc Doanh nghiệp Hiện đại (Triển vọng năm 2026)

Giới thiệu: Sự hội tụ giữa Phương pháp và Mô hình Trong bối cảnh không ngừng thay đổi của kiến

Continue reading

Phân trang bài viết

«Previous Posts 1 2 3 4 5 Next Posts»

Languages

de_DEen_USes_ESfr_FRhi_INid_IDjapl_PLpt_PTru_RUzh_CNzh_TW

  • Categories

    • Agile Project Management
    • AI
    • AI Chatbot
    • AI Cloud Architecture
    • AI Powered Tools
    • Animated Explainer
    • Animation Maker
    • ArchiMate
    • ArchiMate 3.2
    • ArchiMate 3.2 Figures
    • BMC
    • BPMN
    • Brainstorming
    • Business Improvement
    • C4
    • Code Engineering
    • Content & Visual
    • Database Design
    • Enterprise Architecture
    • Flipbook Maker
    • Infographics
    • Lean
    • Modeling
    • Online Diagrams
    • online PPT Viewer
    • ORM
    • Project Management
    • Resource List
    • Scrum
    • Software Engineering
    • Strategic Planning
    • TOGAF
    • Uncategorized
    • Unified Modeling Language
    • User Story
    • Visual Paradigm
WordPress Theme: Wellington by ThemeZee.
Cleantalk Pixel
en English
ar Arabiczh-CN Chinese (Simplified)nl Dutchen Englishfr Frenchde Germanit Italianja Japaneseko Koreanpt Portugueseru Russianes Spanish