Skip to content

ArchiMetric Vietnamese

EA, Dev Ops, Scrum, Agile and More

Danh mục: BPMN

Tháng 3 9, 2026 curtis

Hướng dẫn toàn diện về BPMN và Sử dụng Công cụ BPMN của Visual Paradigm

1. BPMN là gì? Mô hình và Ký hiệu Quy trình Kinh doanh (BPMN) là chuẩn toàn cầu để trực quan hóa các

Continue reading
Điều hướng các quy trình kinh doanh với BPMN: Một hành trình thị giác
Tháng 3 5, 2026 [email protected]

Điều hướng các quy trình kinh doanh với BPMN: Một hành trình thị giác

Giới thiệu Trong bức tranh phức tạp của các hoạt động kinh doanh, sự rõ ràng là vua, và hiệu

Continue reading
Tối ưu hóa Quy trình Kinh doanh với Phần mềm Mô hình hóa Quy trình Kinh doanh BPMN của Visual Paradigm
Tháng 3 5, 2026 [email protected]

Tối ưu hóa Quy trình Kinh doanh với Phần mềm Mô hình hóa Quy trình Kinh doanh BPMN của Visual Paradigm

Giới thiệu Trong bối cảnh kinh doanh năng động, các quy trình hiệu quả là yếu tố sống còn giúp

Continue reading
Các công cụ hàng đầu của Visual Paradigm cho mô hình hóa quy trình kinh doanh
Tháng 3 5, 2026 [email protected]

Các công cụ hàng đầu của Visual Paradigm cho mô hình hóa quy trình kinh doanh

Visual Paradigm là một bộ công cụ trực tuyến toàn diện được thiết kế để đơn giản hóa việc mô

Continue reading
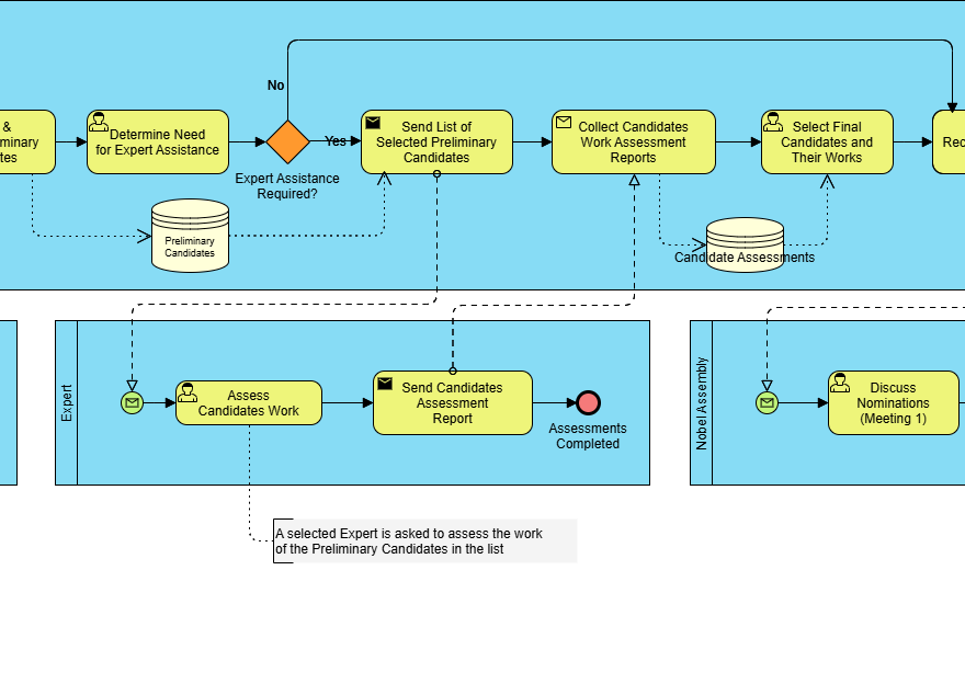
Hướng dẫn toàn diện về BPMN: Một nghiên cứu trường hợp về quá trình đề cử và lựa chọn Giải Nobel
Tháng 3 5, 2026 [email protected]

Hướng dẫn toàn diện về BPMN: Một nghiên cứu trường hợp về quá trình đề cử và lựa chọn Giải Nobel

Giới thiệu về BPMN Mô hình và ký hiệu quy trình kinh doanh (BPMN) là một biểu diễn đồ họa

Continue reading
Hiểu về các yếu tố cốt lõi và các khái niệm chính của BPMN
Tháng 3 5, 2026 [email protected]

Hiểu về các yếu tố cốt lõi và các khái niệm chính của BPMN

Mô hình và ký hiệu quy trình kinh doanh (BPMN) là một biểu diễn đồ họa chuẩn hóa được sử

Continue reading
Sử dụng BPMN để bổ sung cho quá trình phát triển Kiến trúc doanh nghiệp TOGAF ADM cùng với ArchiMate
Tháng 3 5, 2026 [email protected]

Sử dụng BPMN để bổ sung cho quá trình phát triển Kiến trúc doanh nghiệp TOGAF ADM cùng với ArchiMate

Giới thiệu Kiến trúc doanh nghiệp (EA) phát triển là một quá trình phức tạp đòi hỏi một cách tiếp

Continue reading
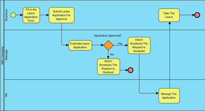
Nghiên cứu trường hợp: Tối ưu hóa các quy trình nhân sự tại Công ty ABC bằng BPMN
Tháng 3 5, 2026 curtis

Nghiên cứu trường hợp: Tối ưu hóa các quy trình nhân sự tại Công ty ABC bằng BPMN

1. Giới thiệu về nghiên cứu trường hợp Nghiên cứu trường hợp này xem xét quy trình nộp đơn xin nghỉ

Continue reading
Tháng 3 5, 2026 curtis

Hướng dẫn chuyên nghiệp: Thành thạo BPMN với Visual Paradigm – Từ ý tưởng đến triển khai

1. Giới thiệu: Tại sao lại là BPMN + Visual Paradigm? Trong môi trường kinh doanh ngày nay với tốc

Continue reading
Tháng 3 5, 2026 [email protected]

Visual Paradigm: Nền tảng mô hình hóa trực quan toàn diện cuối cùng cho kiến trúc doanh nghiệp và thiết kế phần mềm

Visual Paradigm là một công cụ mạnh mẽ cho kiến trúc doanh nghiệp, mô hình hóa quy trình kinh doanh

Continue reading

Phân trang bài viết

1 2 Next Posts»

Languages

de_DEen_USes_ESfr_FRhi_INid_IDjapl_PLpt_PTru_RUzh_CNzh_TW

  • Categories

    • Agile Project Management
    • AI
    • AI Chatbot
    • AI Cloud Architecture
    • AI Powered Tools
    • Animated Explainer
    • Animation Maker
    • ArchiMate
    • ArchiMate 3.2
    • ArchiMate 3.2 Figures
    • BMC
    • BPMN
    • Brainstorming
    • Business Improvement
    • C4
    • Code Engineering
    • Content & Visual
    • Database Design
    • Enterprise Architecture
    • Flipbook Maker
    • Infographics
    • Lean
    • Modeling
    • Online Diagrams
    • online PPT Viewer
    • ORM
    • Project Management
    • Resource List
    • Scrum
    • Software Engineering
    • Strategic Planning
    • TOGAF
    • Uncategorized
    • Unified Modeling Language
    • User Story
    • Visual Paradigm
WordPress Theme: Wellington by ThemeZee.
Cleantalk Pixel
en English
ar Arabiczh-CN Chinese (Simplified)nl Dutchen Englishfr Frenchde Germanit Italianja Japaneseko Koreanpt Portugueseru Russianes Spanish