Skip to content

ArchiMetric Vietnamese

EA, Dev Ops, Scrum, Agile and More

Danh mục: BPMN

Visual Paradigm: Giải pháp toàn diện của bạn cho mô hình hóa doanh nghiệp tích hợp
Tháng 3 5, 2026 [email protected]

Visual Paradigm: Giải pháp toàn diện của bạn cho mô hình hóa doanh nghiệp tích hợp

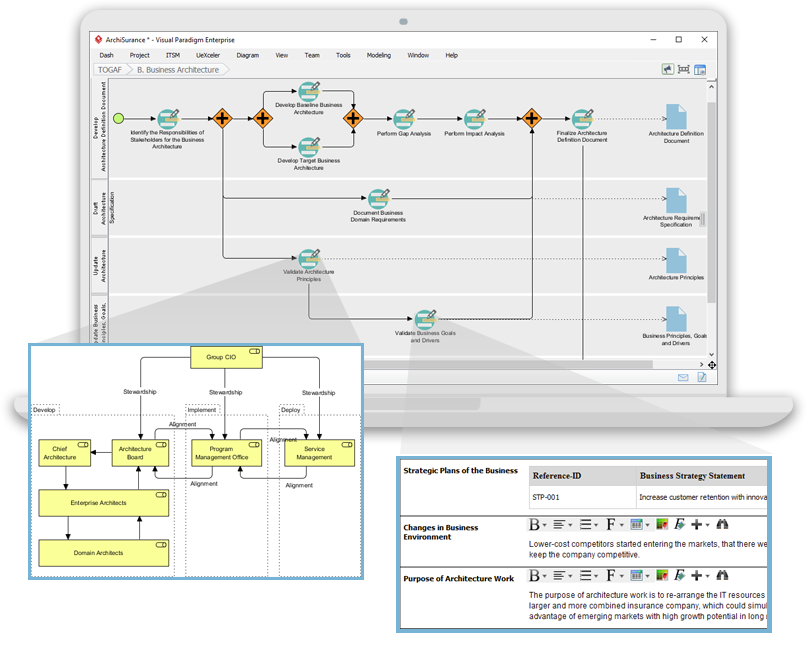
Visual Paradigm nổi bật như một nền tảng mô hình hóa trực quan toàn diện, cung cấp hỗ trợ vượt

Continue reading
Tháng 3 5, 2026 [email protected]

Hướng dẫn toàn diện: ArchiMate so với BPMN so với UML

Giới thiệu ArchiMate, BPMN (Ngôn ngữ mô hình hóa quy trình kinh doanh) và UML (Ngôn ngữ mô hình hóa

Continue reading
Tháng 3 5, 2026 [email protected]

Bản tổng quan toàn diện: UML so với BPMN

Giới thiệu UML (Ngôn ngữ mô hình hóa thống nhất) và BPMN (Mô hình hóa quy trình kinh doanh và

Continue reading
Hướng dẫn toàn diện về Visual Paradigm cho mô hình hóa quy trình kinh doanh
Tháng 3 5, 2026 [email protected]

Hướng dẫn toàn diện về Visual Paradigm cho mô hình hóa quy trình kinh doanh

Giới thiệu Visual Paradigm là một công cụ mạnh mẽ được thiết kế để tối ưu hóa mô hình hóa

Continue reading
Hướng dẫn toàn diện về BPMN cho người mới bắt đầu
Tháng 3 5, 2026 curtis

Hướng dẫn toàn diện về BPMN cho người mới bắt đầu

Mô hình và ký hiệu quy trình kinh doanh (BPMN) là một phương pháp chuẩn hóa để trực quan hóa

Continue reading
Hướng dẫn toàn diện về BPMN (Mô hình quy trình kinh doanh và ký hiệu)
Tháng 3 4, 2026 curtis

Hướng dẫn toàn diện về BPMN (Mô hình quy trình kinh doanh và ký hiệu)

Mô hình quy trình kinh doanh và ký hiệu (BPMN) là tiêu chuẩn được công nhận toàn cầu để mô hình

Continue reading
BPMN là gì? Hướng dẫn nhanh cho người mới bắt đầu
Tháng 3 4, 2026 curtis

BPMN là gì? Hướng dẫn nhanh cho người mới bắt đầu

Hướng dẫn toàn diện này về Mô hình và ký hiệu quy trình kinh doanh (BPMN) dựa trên các nguồn cung cấp.

Continue reading

Phân trang bài viết

«Previous Posts 1 2

Languages

de_DEen_USes_ESfr_FRhi_INid_IDjapl_PLpt_PTru_RUzh_CNzh_TW

  • Categories

    • Agile Project Management
    • AI
    • AI Chatbot
    • AI Cloud Architecture
    • AI Powered Tools
    • Animated Explainer
    • Animation Maker
    • ArchiMate
    • ArchiMate 3.2
    • ArchiMate 3.2 Figures
    • BMC
    • BPMN
    • Brainstorming
    • Business Improvement
    • C4
    • Code Engineering
    • Content & Visual
    • Database Design
    • Enterprise Architecture
    • Flipbook Maker
    • Infographics
    • Lean
    • Modeling
    • Online Diagrams
    • online PPT Viewer
    • ORM
    • Project Management
    • Resource List
    • Scrum
    • Software Engineering
    • Strategic Planning
    • TOGAF
    • Uncategorized
    • Unified Modeling Language
    • User Story
    • Visual Paradigm
WordPress Theme: Wellington by ThemeZee.
Cleantalk Pixel
en English
ar Arabiczh-CN Chinese (Simplified)nl Dutchen Englishfr Frenchde Germanit Italianja Japaneseko Koreanpt Portugueseru Russianes Spanish