Welcome, designer! Whether you’re modeling a simple toaster or a complex reactive system, this guide will walk you through the essential concepts of UML State Diagrams—step by step, with practical examples and visual aids. Let’s begin your journey.
🎯 Phase 1: Setting Your Destination — What Is a State Diagram?
“A state diagram consists of states, transitions, events, and activities. You use state diagrams to illustrate the dynamic view of a system.”
Before diving into notation, understand why state diagrams matter:
-
🔄 They model event-ordered behavior of objects
-
🎯 They’re essential for reactive systems (UIs, embedded devices, workflows)
-
🔗 They connect directly to classes, use cases, or entire systems
Your first insight: State diagrams don’t just show what a system does—they show when and why it changes.
🔑 Phase 2: Packing Your Toolkit — Key Concepts of a State Machine
Let’s equip you with the core vocabulary. Every state diagram is built from these elements:
| Element | Definition | Visual Representation |
|---|---|---|
| State | A condition during which an object satisfies a condition, performs activity, or waits for an event | Rectangle with rounded corners |
| Event | A significant occurrence that can trigger a state transition | Label on transition arrow |
| Guard Condition | Boolean expression evaluated after trigger; controls whether transition fires | [condition] on transition |
| Transition | Relationship between states showing how/when an object moves from one state to another | Solid directed line with arrow |
| Action | Atomic computation that changes model state or returns a value | /action on transition or inside state |
| Activity | Ongoing, non-atomic execution within a state machine | do:/activity inside state |

💡 Pro Tip: Multiple transitions can share the same source state and event—as long as their guard conditions are mutually exclusive.
🧭 Phase 3: Choosing Your Path — Activity Diagrams vs. State Machines
Not all diagrams are created equal. Knowing when to use which saves time and reduces confusion.
📊 Activity Diagrams: Focus on Flow
-
Model high-level workflows and data flow
-
Excellent for representing concurrency and coordination
-
Vertices = activities; Edges = completion triggers

🔄 State Machine Diagrams: Focus on Object Lifecycle
-
Model states of a single object or system
-
Vertices = states; Edges = event-triggered transitions
-
Ideal for event-driven behavior and reactive logic

✅ Decision Guide:
→ Use Activity Diagrams for process flows and team coordination
→ Use State Machines for object behavior, UI states, or device control
🍞 Phase 4: Hands-On Practice — Modeling a Toaster
Let’s apply theory to practice. Imagine you’re designing a smart toaster. Your goal: model “What are the steps of making a toast?”
Initial State Machine
-
Idle: Toaster is off, waiting for input
-
Insert Bread: User action triggers transition
-
Heating: Toaster activates heater, starts timer
-
Done: Toast pops up, returns to Idle
This simple flow captures the core lifecycle. But real systems need refinement.
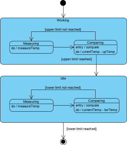
🔥 Phase 5: Refining for Reality — Preventing Burnt Toast
A basic model isn’t enough. What if the heater overheats? Let’s add temperature safeguards:
Enhanced Logic:
-
🌡️ Thermometer continuously monitors heater temperature
-
⬆️ If temperature ≥ upper limit → transition to Idle (Cooling)
-
⬇️ If temperature ≤ lower limit → transition back to Working

🔧 Key Takeaway: Guard conditions ([temp >= MAX]) and self-transitions enable robust, real-world behavior modeling.
🤖 Phase 6: Accelerating with AI — Refine Reactive Systems Smarter
Building complex state machines manually is time-consuming. Enter AI-powered refinement:
✨ AI Modeling Tools
| Tool | Benefit |
|---|---|
| VP Desktop | Seamlessly integrate AI-generated state logic into class models and architecture |
| AI Chatbot | Iteratively refine logic by chatting: “Add a burn-prevention guard to my toaster” |
🔄 Logic & Refinement Features
-
Iterative Refinement: AI identifies states/transitions from natural language requirements
-
⏱️ Time-Saving: Generate complete diagrams in seconds
-
🧠 Smart Suggestions: AI proposes guard conditions, super-states, and error handling
🚀 Refine with AI
🌐 Full AI Ecosystem
🧱 Phase 7: Advanced Patterns — Super-States, Concurrency & History
📦 Super-States & Sub-States
Encapsulate complexity by grouping related states:

Toaster Application:
-
Workingsuper-state contains:Heating,Monitoring,SafetyCheck -
Idlesuper-state contains:Cooling,Standby,ErrorRecovery -
Transitions occur between super-states; internal logic stays hidden
⚡ Concurrent Sub-States & Regions
Model parallel behaviors with orthogonal regions (separated by dashed lines):

✅ Example: Toaster heats bread while monitoring timer while listening for cancel button
🕰️ History States
Preserve context when re-entering composite states:

-
Shallow History (
H): Remembers last active direct sub-state -
Deep History (
H*): Remembers last active state at any nesting level -
Perfect for “pause/resume” workflows or error recovery
🔗 Phase 8: Connecting to Code — Associating State Diagrams with Classes
State machines aren’t just diagrams—they’re executable specifications.
Linking to Classes:
-
Attach a state machine to a class (e.g.,
Phone,Order,Device) -
Track an object’s state at runtime:
phone.state == WaitingForAnswer -
Generate code skeletons or validation logic directly from diagrams

💡 Best Practice: Use state diagrams during design, then implement with state pattern, state machines libraries, or code generators.
🏁 Journey Complete — Your State Diagram Mastery Checklist
✅ You understand core elements: states, events, guards, transitions
✅ You can choose between Activity and State Machine diagrams
✅ You’ve modeled a real-world example (toaster) with refinements
✅ You know how to use super-states, concurrency, and history
✅ You can link diagrams to classes for implementation
✅ You’re ready to leverage AI for faster, smarter modeling
🚀 Next Steps:
-
Sketch a state diagram for a feature you’re building
-
Add guard conditions for edge cases
-
Refactor using super-states to reduce complexity
-
Experiment with AI tools to accelerate iteration
-
Share your diagram with teammates for feedback
“The best state diagrams don’t just document behavior—they prevent bugs before code is written.”
📚 Reference List
- Mastering State Diagrams with Visual Paradigm AI: A Guide for Automated Toll Systems: This guide demonstrates how to use AI-enhanced state diagrams to model and automate complex behavior within toll system software.
- AI-Powered UML Chatbot State Diagrams: This article explores how artificial intelligence enhances the creation and interpretation of UML state diagrams specifically for chatbot systems.
- UML State Machine Diagram: A Definitive Guide to Modeling Object Behavior with AI: This resource provides a detailed guide on using AI-enhanced tools to model object behavior with standardized state machine notation.
- Comprehensive Step-by-Step Guide to the 3D Printer State Machine: A detailed walkthrough that explains the state machine concept in 3D printing systems and the operational logic used to automate them.
- State Diagram Quick Tutorial: Master UML State Machines in Minutes: A beginner-friendly tutorial designed to help users master the creation and understanding of state diagrams using modern modeling tools.
- Generating Source Code from State Machines in Visual Paradigm: This technical guide provides instructions on generating source code directly from diagrams, enabling developers to implement complex state-driven logic efficiently.
- What is a State Machine Diagram? A Comprehensive Guide to UML State Diagrams: This guide provides an in-depth explanation of state machine purposes, components, and real-world applications in modern system design.
- AI-Powered Visual Modeling and Design Solutions by Visual Paradigm: This central hub explores cutting-edge AI-driven tools for visual modeling and software design, enabling smarter development workflows for UML diagrams including state machines.
- How AI Chatbot Can Help You Learn UML Faster: This article explains how users can practice UML interactively, receive feedback, and visualize concepts instantly using an AI modeling partner.
- AI Textual Analysis – Transform Text into Visual Models Automatically: This feature overview details how to use AI to analyze text documents and automatically generate diagrams, such as UML state machines, for faster documentation.











