Skip to content

ArchiMetric Simplified Chinese

EA, Dev Ops, Scrum, Agile and More

分类: BPMN

9 3 月, 2026 curtis

BPMN 全面指南及使用 Visual Paradigm 的 BPMN 工具

1. 什么是 BPMN? 业务流程模型与

Continue reading
9 3 月, 2026 curtis

专业指南:使用 Visual Paradigm 掌握 BPMN——从概念到执行

1. 引言:为什么选择 BPMN + V

Continue reading
通过BPMN导航业务流程:一场视觉之旅
5 3 月, 2026 [email protected]

通过BPMN导航业务流程:一场视觉之旅

引言 在复杂的业务运营环境中,清晰性至高

Continue reading
通过可视化原型的BPMN业务流程建模软件优化业务流程
5 3 月, 2026 [email protected]

通过可视化原型的BPMN业务流程建模软件优化业务流程

简介 在不断变化的商业环境中,高效流程是

Continue reading
业务流程建模的顶级 Visual Paradigm 工具
5 3 月, 2026 [email protected]

业务流程建模的顶级 Visual Paradigm 工具

Visual Paradigm 是一套全

Continue reading
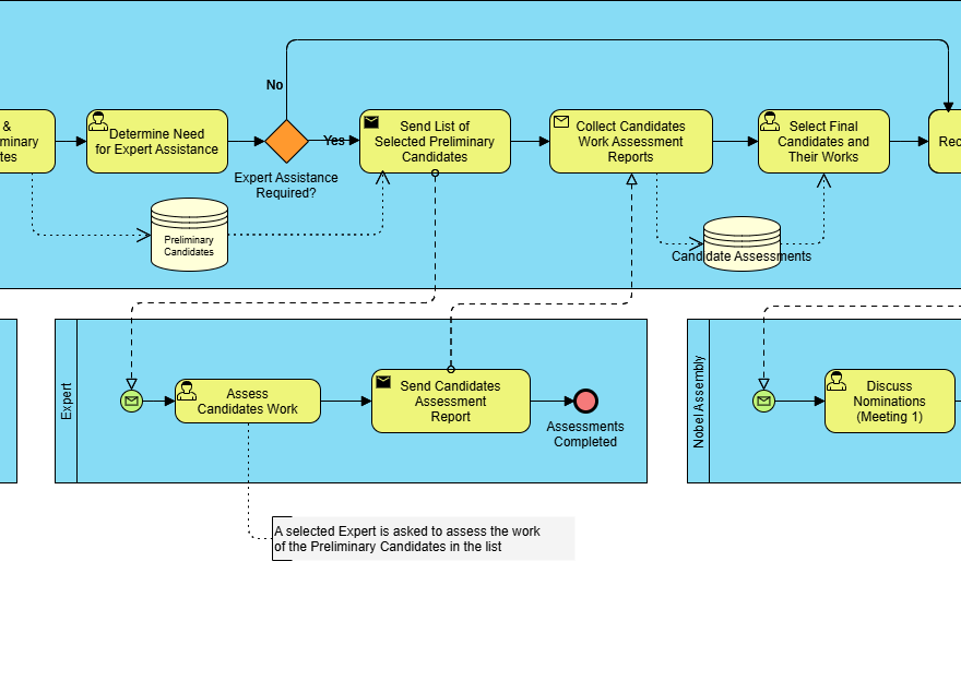
BPMN全面指南:诺贝尔奖提名与评选过程案例研究
5 3 月, 2026 [email protected]

BPMN全面指南:诺贝尔奖提名与评选过程案例研究

BPMN简介 业务流程模型与符号(BPM

Continue reading
理解BPMN的核心要素和关键概念
5 3 月, 2026 [email protected]

理解BPMN的核心要素和关键概念

业务流程模型与符号(BPMN)是一种标准

Continue reading
使用BPMN补充TOGAF ADM企业架构开发,同时结合ArchiMate
5 3 月, 2026 [email protected]

使用BPMN补充TOGAF ADM企业架构开发,同时结合ArchiMate

引言 企业架构(EA)开发是一个复杂的过

Continue reading
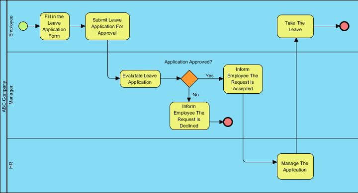
案例研究:使用BPMN优化ABC公司的HR流程
5 3 月, 2026 curtis

案例研究:使用BPMN优化ABC公司的HR流程

1. 案例研究简介 本案例研究探讨了员工

Continue reading
5 3 月, 2026 [email protected]

Visual Paradigm:企业架构与软件设计的终极一体化可视化建模平台

Visual Paradigm 是企业架

Continue reading

文章分页

1 2 Next Posts»

Languages

de_DEen_USes_ESfr_FRhi_INid_IDjapl_PLpt_PTru_RUvizh_TW

  • Categories

    • Agile Project Management
    • AI
    • AI Chatbot
    • AI Cloud Architecture
    • AI Powered Tools
    • Animated Explainer
    • Animation Maker
    • ArchiMate
    • ArchiMate 3.2
    • ArchiMate 3.2 Figures
    • BPMN
    • Brainstorming
    • Business Improvement
    • C4
    • Code Engineering
    • Content & Visual
    • Database Design
    • Enterprise Architecture
    • Flipbook Maker
    • Infographics
    • Lean
    • Modeling
    • Online Diagrams
    • online PPT Viewer
    • ORM
    • Project Management
    • Resource List
    • Scrum
    • Software Engineering
    • Strategic Planning
    • TOGAF
    • Uncategorized
    • Unified Modeling Language
    • User Story
    • Visual Paradigm
WordPress Theme: Wellington by ThemeZee.
Cleantalk Pixel
en English
ar Arabiczh-CN Chinese (Simplified)nl Dutchen Englishfr Frenchde Germanit Italianja Japaneseko Koreanpt Portugueseru Russianes Spanish