ArchiMate 3.2 मेटामॉडल को समझना: व्यवहार और संरचना तत्वों के लिए एक मार्गदर्शिका

ArchiMate 3.2 मेटामॉडल को समझना: व्यवहार और संरचना तत्वों के लिए एक मार्गदर्शिका

परिचय द ArchiMate भाषाएंटरप्राइज आर्किटेक्चर के लिए एक शक्तिशाली उपकरण के रूप में कार्य करता है, जो प्रैक्टिशनर्स को जटिल

Continue reading
ArchiMate samajhna: सक्रिय संरचना तत्व, व्यवहार तत्व, और निष्क्रिय संरचना तत्व

ArchiMate samajhna: सक्रिय संरचना तत्व, व्यवहार तत्व, और निष्क्रिय संरचना तत्व

परिचय ArchiMate, एक व्यापक रूप से उपयोग किए जाने वाली एंटरप्राइज आर्किटेक्चर मॉडलिंग भाषा, एंटरप्राइज की संरचना और व्यवहार का

Continue reading
एंटरप्राइज आर्किटेक्चर का नेविगेशन: ArchiMate 3.2 में प्रेरणा परतों और तत्वों पर गहन नज़र

एंटरप्राइज आर्किटेक्चर का नेविगेशन: ArchiMate 3.2 में प्रेरणा परतों और तत्वों पर गहन नज़र

परिचय: एंटरप्राइज आर्किटेक्चर (EA) संगठनों के लिए ब्लूप्रिंट के रूप में कार्य करता है, व्यवसाय रणनीतियों को आईटी इंफ्रास्ट्रक्चर के

Continue reading
ArchiMate EA मॉडलिंग में संघटन संबंध: बिल्डिंग ब्लॉक्स और निर्भरताएँ

ArchiMate EA मॉडलिंग में संघटन संबंध: बिल्डिंग ब्लॉक्स और निर्भरताएँ

परिचय एंटरप्राइज आर्किटेक्चर (EA) मॉडलिंग के क्षेत्र में, संरचनात्मक संबंधों का आर्किटेक्चर के भीतर स्थिर समांगता को दर्शाने में महत्वपूर्ण

Continue reading
ArchiMate में डायनामिक संबंधों को समझना: ट्रिगरिंग और फ्लो

ArchiMate में डायनामिक संबंधों को समझना: ट्रिगरिंग और फ्लो

परिचय एंटरप्राइज आर्किटेक्चर की जटिल दुनिया में, जहां सिस्टम, प्रक्रियाएं और तत्व डायनामिक रूप से एक दूसरे से बातचीत करते

Continue reading
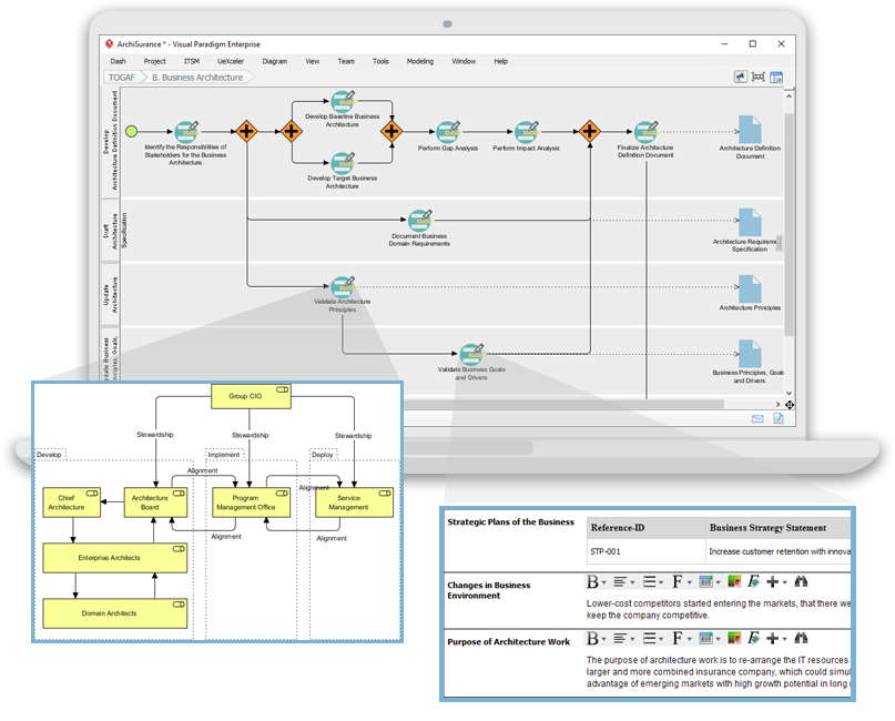
TOGAF, ADM, और ArchiMate Visual Paradigm के गाइड-थ्रू प्रोसेस टूल में

TOGAF, ADM, और ArchiMate Visual Paradigm के गाइड-थ्रू प्रोसेस टूल में

TOGAF (द ओपन ग्रुप आर्किटेक्चर फ्रेमवर्क) TOGAF एक व्यापक ढांचा है जिसका उद्देश्य संगठनों को अपनी एंटरप्राइज आर्किटेक्चर के विकास

Continue reading