विजुअल पैराडाइम के टोगाफ एडीएम गाइड-थ्रू प्रोसेस का व्यापक गाइड

विजुअल पैराडाइम के टोगाफ एडीएम गाइड-थ्रू प्रोसेस का व्यापक गाइड

टोगाफ एडीएम का परिचय द ओपन ग्रुप आर्किटेक्चर फ्रेमवर्क (टोगाफ) आर्किटेक्चर डेवलपमेंट मेथड (एडीएम) एंटरप्राइज आर्किटेक्चर विकसित करने के लिए

Continue reading
Visual Paradigm के TOGAF टूल के साथ एंटरप्राइज आर्किटेक्चर को महारत हासिल करें

Visual Paradigm के TOGAF टूल के साथ एंटरप्राइज आर्किटेक्चर को महारत हासिल करें

एंटरप्राइज आर्किटेक्चर की गतिशील दुनिया में सही उपकरण होना सब कुछ बदल सकता है।Visual Paradigm का TOGAF टूलआर्किटेक्चर डेवलपमेंट मेथड

Continue reading
विजुअल पैराडाइम: आर्कीमेट ईए मॉडलिंग के लिए शीर्ष टूल

विजुअल पैराडाइम: आर्कीमेट ईए मॉडलिंग के लिए शीर्ष टूल

एंटरप्राइज आर्किटेक्चर (ईए) के क्षेत्र में, सही उपकरण होने से डिज़ाइन प्रक्रिया को महत्वपूर्ण रूप से सरल बनाया जा सकता

Continue reading
एंटरप्राइज आर्किटेक्चर को रिवॉल्यूशनाइज़ करना: ArchiMate 3.0 में मुख्य सुधार

एंटरप्राइज आर्किटेक्चर को रिवॉल्यूशनाइज़ करना: ArchiMate 3.0 में मुख्य सुधार

ArchiMate 3.0कई महत्वपूर्ण सुधार और नए फीचर्स लाता है जो इसकी क्षमता को बढ़ाते हैं और एंटरप्राइज आर्किटेक्चर मॉडलिंग के

Continue reading
जटिलता का निर्देशन: एंटरप्राइज आर्किटेक्चर में हितधारक, दृष्टिकोण और दृश्य

जटिलता का निर्देशन: एंटरप्राइज आर्किटेक्चर में हितधारक, दृष्टिकोण और दृश्य

परिचय एक सुसंगत को बनाए रखने और बनाए रखने के लिएएंटरप्राइज आर्किटेक्चर (EA) विभिन्न पृष्ठभूमि और नोटेशन वाले विभिन्न हितधारकों

Continue reading
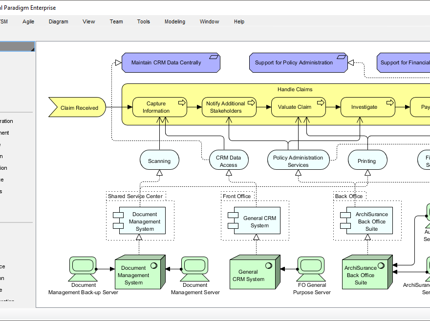
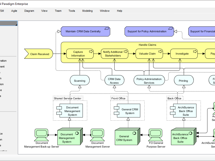
एर्चीमेट दृष्टिकोणों का उपयोग करके प्रभावी एंटरप्राइज आर्किटेक्चर मॉडलिंग: एर्चीस्योरेंस के एक अध्ययनात्मक उदाहरण

एर्चीमेट दृष्टिकोणों का उपयोग करके प्रभावी एंटरप्राइज आर्किटेक्चर मॉडलिंग: एर्चीस्योरेंस के एक अध्ययनात्मक उदाहरण

दृष्टिकोणों का उपयोग करना एर्चीमेट मॉडल करने के लिएएंटरप्राइज आर्किटेक्चर (ईए) जटिलता को प्रबंधित करने में सहायता करता है जिसमें

Continue reading
Visual Paradigm को EA विकास टीमों के लिए सर्वश्रेष्ठ ArchiMate टूल क्यों माना जाता है

Visual Paradigm को EA विकास टीमों के लिए सर्वश्रेष्ठ ArchiMate टूल क्यों माना जाता है

क्षेत्र में एंटरप्राइज आर्किटेक्चर (EA), सही उपकरणों का उपयोग प्रभावी मॉडलिंग, सहयोग और रणनीतिक योजना के लिए निर्णायक है। उपलब्ध

Continue reading
🚀 विजुअल पैराडाइग्म के टोगाफ एडीएम गाइड-थ्रू प्रोसेस के साथ अपनी एंटरप्राइज आर्किटेक्चर यात्रा की शुरुआत करें!

🚀 विजुअल पैराडाइग्म के टोगाफ एडीएम गाइड-थ्रू प्रोसेस के साथ अपनी एंटरप्राइज आर्किटेक्चर यात्रा की शुरुआत करें!

क्या आप अपनी शुरुआत में दिक्कत महसूस कर रहे हैं?एंटरप्राइज आर्किटेक्चर (ईए) विकास? क्या आपको आईटी परियोजनाओं को व्यापार लक्ष्यों

Continue reading

व्यापक मार्गदर्शिका: ArchiMate के साथ TOGAF ADM में प्रवासन योजना को सुगम बनाना

परिचय एंटरप्राइज आर्किटेक्चर (EA) एक महत्वपूर्ण विषय है जो संगठनों को अपनी व्यापार रणनीति को अपनी आईटी इंफ्रास्ट्रक्चर के साथ

Continue reading