Saltar al contenido

ArchiMetric Spanish

EA, Dev Ops, Scrum, Agile and More

Categoría: BPMN

Navegando los procesos empresariales con BPMN: una odisea visual
marzo 5, 2026 [email protected]

Navegando los procesos empresariales con BPMN: una odisea visual

Introducción En el entorno complejo de las operaciones empresariales, la claridad es reina y la eficiencia reina suprema. EntrenModelo y

Sigue leyendo
Optimización de los procesos empresariales con el software de modelado de procesos de negocio BPMN de Visual Paradigm
marzo 5, 2026 [email protected]

Optimización de los procesos empresariales con el software de modelado de procesos de negocio BPMN de Visual Paradigm

Introducción En el dinámico entorno empresarial, los procesos eficientes son el hilo vital que impulsa a las organizaciones hacia el

Sigue leyendo
Principales herramientas de Visual Paradigm para la modelización de procesos empresariales
marzo 5, 2026 [email protected]

Principales herramientas de Visual Paradigm para la modelización de procesos empresariales

Visual Paradigm es un conjunto completo de herramientas en línea diseñadas para simplificar la modelización, el análisis y la mejora

Sigue leyendo
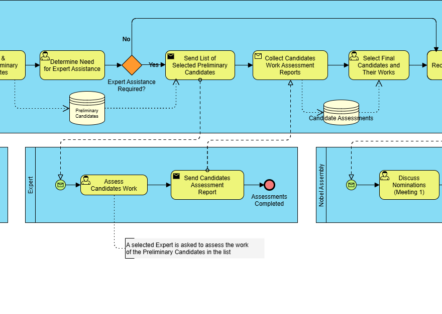
Guía completa sobre BPMN: Un estudio de caso sobre el proceso de nominación y selección del Premio Nobel
marzo 5, 2026 [email protected]

Guía completa sobre BPMN: Un estudio de caso sobre el proceso de nominación y selección del Premio Nobel

Introducción a BPMN Modelo y notación de procesos de negocio (BPMN) es una representación gráfica utilizada para especificar procesos de

Sigue leyendo
Entendiendo los elementos centrales y los conceptos clave de BPMN
marzo 5, 2026 [email protected]

Entendiendo los elementos centrales y los conceptos clave de BPMN

Modelo y notación de procesos de negocio (BPMN) es una representación gráfica estandarizada utilizada para modelar procesos de negocio. Proporciona

Sigue leyendo
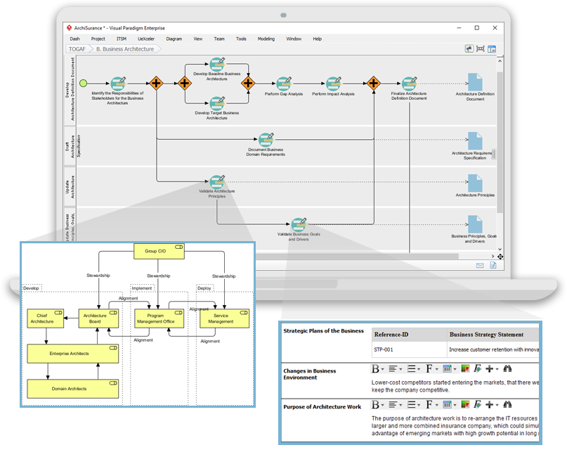
Utilizar BPMN para complementar el desarrollo de Arquitectura Empresarial TOGAF ADM junto con ArchiMate
marzo 5, 2026 [email protected]

Utilizar BPMN para complementar el desarrollo de Arquitectura Empresarial TOGAF ADM junto con ArchiMate

Introducción Arquitectura Empresarial (EA) es un proceso complejo que requiere un enfoque estructurado para alinear los objetivos empresariales con las

Sigue leyendo
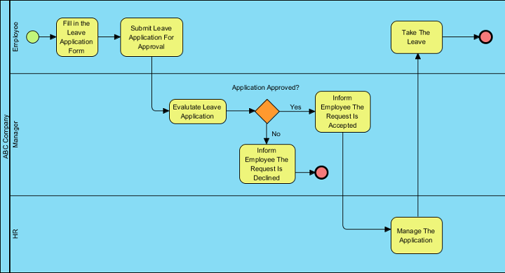
Estudio de caso: Optimización de los procesos de RRHH en la empresa ABC utilizando BPMN
marzo 5, 2026 curtis

Estudio de caso: Optimización de los procesos de RRHH en la empresa ABC utilizando BPMN

1. Introducción al estudio de caso Este estudio de caso examina el proceso desolicitud de licencia del empleadoenla empresa ABC,

Sigue leyendo
marzo 5, 2026 [email protected]

Visual Paradigm: La plataforma visual todo-en-uno definitiva para arquitectura empresarial y diseño de software

Visual Paradigm es una herramienta potente para arquitectura empresarial, modelado de procesos de negocio y diseño de software. Soporta una

Sigue leyendo
Visual Paradigm: Su solución integral para la modelación empresarial integrada
marzo 5, 2026 [email protected]

Visual Paradigm: Su solución integral para la modelación empresarial integrada

Visual Paradigm destaca como la plataforma visual todo-en-uno por excelencia, ofreciendo un soporte sin parangón para la arquitectura empresarial, la

Sigue leyendo
marzo 5, 2026 [email protected]

Guía completa: ArchiMate frente a BPMN frente a UML

Introducción ArchiMate, BPMN (Modelo y notación de procesos de negocio) y UML (Lenguaje unificado de modelado) son tres lenguajes de

Sigue leyendo

Paginación de entradas

1 2 Siguientes entradas»

Languages

de_DEen_USfr_FRhi_INid_IDjapl_PLpt_PTru_RUvizh_CNzh_TW

  • Categories

    • Agile Project Management
    • AI
    • AI Chatbot
    • AI Cloud Architecture
    • AI Powered Tools
    • Animated Explainer
    • Animation Maker
    • ArchiMate
    • ArchiMate 3.2
    • ArchiMate 3.2 Figures
    • BMC
    • BPMN
    • Brainstorming
    • Business Improvement
    • C4
    • Code Engineering
    • Content & Visual
    • Database Design
    • Enterprise Architecture
    • Flipbook Maker
    • Infographics
    • Lean
    • Modeling
    • Online Diagrams
    • online PPT Viewer
    • OpenDocs
    • ORM
    • Project Management
    • Resource List
    • Scrum
    • Software Engineering
    • Strategic Planning
    • TOGAF
    • Uncategorized
    • Unified Modeling Language
    • User Story
    • Visual Paradigm
    • VSM
Tema WordPress: Wellington por ThemeZee.
Cleantalk Pixel
en English
ar Arabiczh-CN Chinese (Simplified)nl Dutchen Englishfr Frenchde Germanit Italianja Japaneseko Koreanpt Portugueseru Russianes Spanish