Skip to content

ArchiMetric Indonesian

EA, Dev Ops, Scrum, Agile and More

Kategori: BPMN

Menavigasi Proses Bisnis dengan BPMN: Odisea Visual
Maret 5, 2026 [email protected]

Menavigasi Proses Bisnis dengan BPMN: Odisea Visual

Pendahuluan Dalam lanskap rumit dari operasi bisnis, kejelasan adalah raja, dan efisiensi yang berkuasa. Mari kita masukiModel dan Notasi Proses

Continue reading
Menyederhanakan Proses Bisnis dengan Perangkat Lunak Pemodelan Proses Bisnis BPMN Visual Paradigm
Maret 5, 2026 [email protected]

Menyederhanakan Proses Bisnis dengan Perangkat Lunak Pemodelan Proses Bisnis BPMN Visual Paradigm

Pendahuluan Di tengah lingkungan bisnis yang dinamis, proses yang efisien merupakan urat nadi yang mendorong organisasi menuju kesuksesan. Sama seperti

Continue reading
Alat Visual Paradigm Terbaik untuk Pemodelan Proses Bisnis
Maret 5, 2026 [email protected]

Alat Visual Paradigm Terbaik untuk Pemodelan Proses Bisnis

Visual Paradigm adalah suite lengkap alat online yang dirancang untuk menyederhanakan pemodelan proses bisnis, analisis, dan peningkatan. Berikut adalah beberapa

Continue reading
Panduan Komprehensif tentang BPMN: Studi Kasus pada Proses Penunjukan dan Pemilihan Hadiah Nobel
Maret 5, 2026 [email protected]

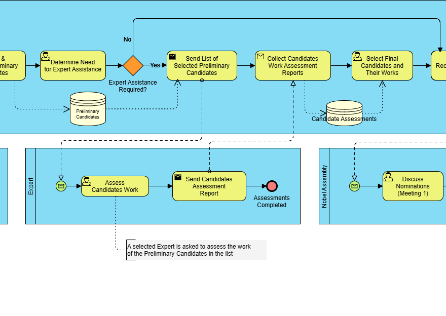
Panduan Komprehensif tentang BPMN: Studi Kasus pada Proses Penunjukan dan Pemilihan Hadiah Nobel

Pengantar tentang BPMN Model dan Notasi Proses Bisnis (BPMN) adalah representasi grafis yang digunakan untuk menentukan proses bisnis dalam suatu

Continue reading
Memahami Elemen Inti dan Konsep Kunci dari BPMN
Maret 5, 2026 [email protected]

Memahami Elemen Inti dan Konsep Kunci dari BPMN

Model dan Notasi Proses Bisnis (BPMN) adalah representasi grafis standar yang digunakan untuk memodelkan proses bisnis. Ini menyediakan bahasa visual

Continue reading
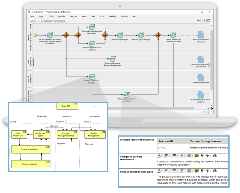
Menggunakan BPMN untuk Melengkapi Pengembangan EA TOGAF ADM Bersama ArchiMate
Maret 5, 2026 [email protected]

Menggunakan BPMN untuk Melengkapi Pengembangan EA TOGAF ADM Bersama ArchiMate

Pendahuluan Arsitektur Perusahaan (EA) pengembangan merupakan proses yang kompleks yang memerlukan pendekatan terstruktur untuk menyelaraskan tujuan bisnis dengan strategi TI.

Continue reading
Panduan Lengkap tentang BPMN (Model dan Notasi Proses Bisnis)
Maret 5, 2026 curtis

Panduan Lengkap tentang BPMN (Model dan Notasi Proses Bisnis)

Model dan Notasi Proses Bisnis (BPMN) adalah standar global yang diakui untuk memodelkan proses bisnis secara jelas dan grafis. Dikelola oleh

Continue reading
Studi Kasus: Menyederhanakan Proses SDM di Perusahaan ABC Menggunakan BPMN
Maret 5, 2026 curtis

Studi Kasus: Menyederhanakan Proses SDM di Perusahaan ABC Menggunakan BPMN

1. Pengantar Studi Kasus Studi kasus ini meninjau proses pengajuan cuti karyawan di Perusahaan ABC, sebuah organisasi berukuran menengah yang berkomitmen pada transparansi

Continue reading
Maret 5, 2026 [email protected]

Visual Paradigm: Platform Visual All-in-One Terbaik untuk Arsitektur Perusahaan dan Desain Perangkat Lunak

Visual Paradigm adalah alat yang kuat untuk arsitektur perusahaan, pemodelan proses bisnis, dan desain perangkat lunak. Alat ini mendukung berbagai

Continue reading
Visual Paradigm: Solusi Komprehensif Anda untuk Pemodelan Perusahaan Terpadu
Maret 5, 2026 [email protected]

Visual Paradigm: Solusi Komprehensif Anda untuk Pemodelan Perusahaan Terpadu

Visual Paradigm menonjol sebagai platform pemodelan visual all-in-one terbaik, menawarkan dukungan tak tertandingi untuk arsitektur perusahaan, pemodelan proses bisnis, dan

Continue reading

Paginasi pos

1 2 Next Posts»

Languages

de_DEen_USes_ESfr_FRhi_INjapl_PLpt_PTru_RUvizh_CNzh_TW

  • Categories

    • Agile Project Management
    • AI
    • AI Chatbot
    • AI Cloud Architecture
    • AI Powered Tools
    • Animated Explainer
    • Animation Maker
    • ArchiMate
    • ArchiMate 3.2
    • ArchiMate 3.2 Figures
    • BMC
    • BPMN
    • Brainstorming
    • Business Improvement
    • C4
    • Code Engineering
    • Content & Visual
    • Database Design
    • Enterprise Architecture
    • Flipbook Maker
    • Infographics
    • Lean
    • Modeling
    • Online Diagrams
    • online PPT Viewer
    • ORM
    • Project Management
    • Resource List
    • Scrum
    • Software Engineering
    • Strategic Planning
    • TOGAF
    • Uncategorized
    • Unified Modeling Language
    • User Story
    • Visual Paradigm
WordPress Theme: Wellington by ThemeZee.
Cleantalk Pixel
en English
ar Arabiczh-CN Chinese (Simplified)nl Dutchen Englishfr Frenchde Germanit Italianja Japaneseko Koreanpt Portugueseru Russianes Spanish