Skip to content

ArchiMetric Indonesian

EA, Dev Ops, Scrum, Agile and More

Kategori: Software Engineering

Maret 6, 2026 [email protected]

Apa itu Wireframe

Pelanggan perlu memahami bagaimana fitur yang diusulkan akan bekerja. Namun, hanya menjelaskan secara lisan atau tertulis tentang fitur yang ditargetkan

Continue reading
Maret 6, 2026 [email protected]

Identifikasi Kasus Penggunaan dari Proses Bisnis

Identifikasi Kasus Penggunaan dari Proses Bisnis Edisi Visual Paradigm yang Kompatibel: Enterprise, Profesional, Standar BPMN semakin sering digunakan untuk mengidentifikasi

Continue reading
Maret 6, 2026 [email protected]

Apakah ada Pendekatan Terbaik untuk Pengembangan Perangkat Lunak?

Curtis Tsang   4 Agustus 2016 0 Komentar “Pekerjaan yang baik membutuhkan alat yang tajam, oleh karena itu alat harus diasah

Continue reading
Menavigasi UML: Tinjauan Umum tentang 14 Jenis Diagram dan Relevansinya dalam Lingkungan Agile
Maret 5, 2026 [email protected]

Menavigasi UML: Tinjauan Umum tentang 14 Jenis Diagram dan Relevansinya dalam Lingkungan Agile

Tinjauan Umum tentang 14 Jenis Diagram UML The Bahasa Pemodelan Terpadu (UML) adalah bahasa pemodelan umum yang distandarisasi dan dikelola

Continue reading
Dari Masalah ke Proyek: Bagaimana AI Membangun Rancangan Perangkat Lunak Anda
Maret 5, 2026 [email protected]

Dari Masalah ke Proyek: Bagaimana AI Membangun Rancangan Perangkat Lunak Anda

Discover how AI transforms software development with Use Case Driven Development Assistant by Visual Paradigm, turning ideas into clear, actionable plans.

Continue reading
Panduan Lengkap tentang Pendekatan Kartu CRC: Penelusuran Mendalam tentang Desain Berorientasi Objek
Maret 5, 2026 curtis

Panduan Lengkap tentang Pendekatan Kartu CRC: Penelusuran Mendalam tentang Desain Berorientasi Objek

🔷 Apa Itu Kartu CRC? Kartu CRC (Kelas-Tanggung Jawab-Kolaborator) adalah teknik ringan dan kolaboratif yang digunakan dalam desain perangkat lunak berorientasi objek untuk mengidentifikasi

Continue reading
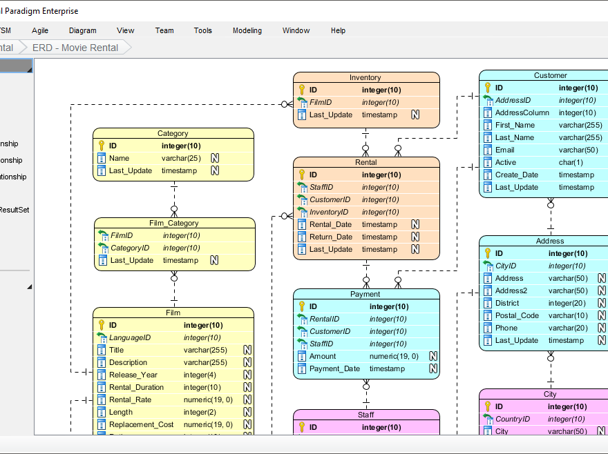
Menemukan Alat Diagram ER Terbaik untuk Arsitek Data
Maret 5, 2026 [email protected]

Menemukan Alat Diagram ER Terbaik untuk Arsitek Data

Di dunia arsitektur data, Diagram Entitas-Relasidiagram ER terbaik dapat secara signifikan meningkatkan proses pemodelan data, membuatnya lebih cepat dan lebih

Continue reading
Panduan Lengkap tentang Pendekatan Kartu CRC dalam Pengembangan Perangkat Lunak
Maret 4, 2026 curtis

Panduan Lengkap tentang Pendekatan Kartu CRC dalam Pengembangan Perangkat Lunak

Pendahuluan: Kekuatan Kesederhanaan dalam Desain Berbasis Objek Di dunia pengembangan perangkat lunak, terutama dalam metodologi agile dan pemrograman ekstrem (XP),

Continue reading

Languages

de_DEen_USes_ESfr_FRhi_INjapl_PLpt_PTru_RUvizh_CNzh_TW

  • Categories

    • Agile Project Management
    • AI
    • AI Chatbot
    • AI Cloud Architecture
    • AI Powered Tools
    • Animated Explainer
    • Animation Maker
    • ArchiMate
    • ArchiMate 3.2
    • ArchiMate 3.2 Figures
    • BMC
    • BPMN
    • Brainstorming
    • Business Improvement
    • C4
    • Code Engineering
    • Content & Visual
    • Database Design
    • Enterprise Architecture
    • Flipbook Maker
    • Infographics
    • Lean
    • Modeling
    • Online Diagrams
    • online PPT Viewer
    • ORM
    • Project Management
    • Resource List
    • Scrum
    • Software Engineering
    • Strategic Planning
    • TOGAF
    • Uncategorized
    • Unified Modeling Language
    • User Story
    • Visual Paradigm
WordPress Theme: Wellington by ThemeZee.
Cleantalk Pixel
en English
ar Arabiczh-CN Chinese (Simplified)nl Dutchen Englishfr Frenchde Germanit Italianja Japaneseko Koreanpt Portugueseru Russianes Spanish