1. Что такое BPMN? Модель и нотация бизнес-процессов (BPMN) является глобальным стандартом для визуализации бизнес-процессов. Разработан и поддерживается Объединением по управлению объектами (OMG), BPMN
Continue readingРубрика: BPMN
Навигация по бизнес-процессам с помощью BPMN: визуальное путешествие
Введение В сложной среде бизнес-операций ясность — это король, а эффективность — непререкаемый повелитель. ПредставьтеМодель и нотация бизнес-процессов (BPMN), надежный
Continue reading
Оптимизация бизнес-процессов с помощью программного обеспечения по моделированию бизнес-процессов BPMN от Visual Paradigm
Введение В динамичной среде бизнеса эффективные процессы являются жизненно важным фактором, который движет организациями к успеху. Как пилот полагается на
Continue reading
Лучшие инструменты Visual Paradigm для моделирования бизнес-процессов
Visual Paradigm — это комплексный набор онлайн-инструментов, разработанных для упрощения моделирования, анализа и улучшения бизнес-процессов. Вот некоторые из их выдающихся
Continue reading
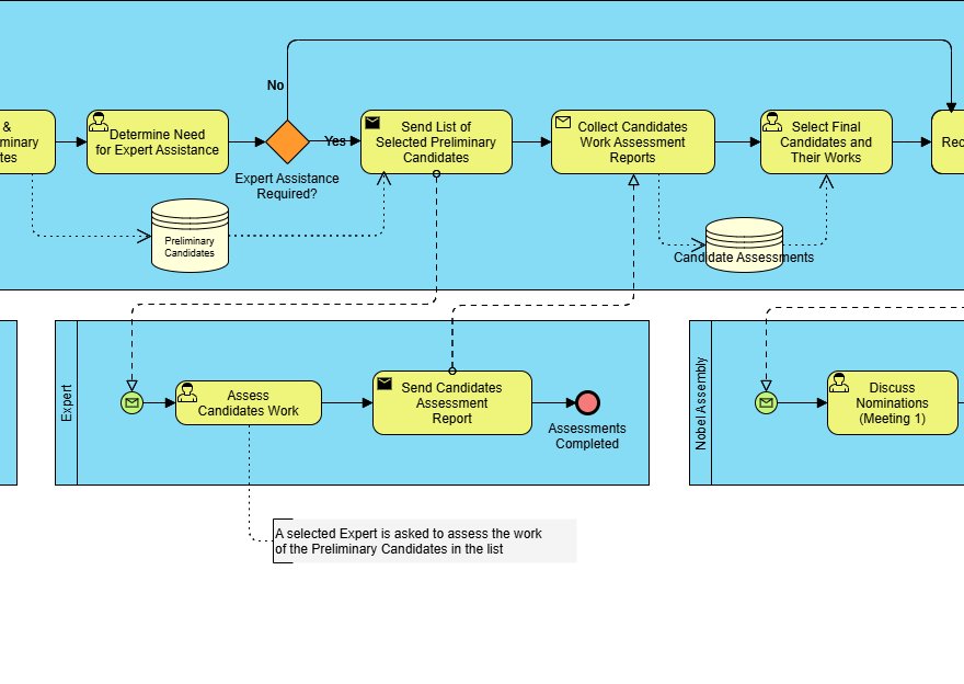
Полное руководство по BPMN: Кейс-стади по процессу представления и выбора лауреатов Нобелевской премии
Введение в BPMN Модель и нотация бизнес-процессов (BPMN) — это графическое представление, используемое для описания бизнес-процессов в рабочем потоке. BPMN
Continue reading
Понимание основных элементов и ключевых концепций BPMN
Модель и нотация бизнес-процессов (BPMN) — это стандартизированное графическое представление, используемое для моделирования бизнес-процессов. Оно предоставляет визуальный язык, который легко
Continue reading
Использование BPMN для дополнения разработки EA по TOGAF ADM совместно с ArchiMate
Введение Архитектура предприятия (EA) разработка — это сложный процесс, требующий структурированного подхода для согласования бизнес-целей с ИТ-стратегиями. Архитектурный фреймворк The
Continue reading
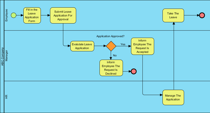
Кейс: Оптимизация процессов управления персоналом в компании ABC с использованием BPMN
1. Введение в кейс В этом кейсе рассматриваетсяпроцесс подачи заявки на отпуск сотрудникомвкомпании ABC, средней по размеру организации, ориентированной на
Continue readingПрофессиональное руководство: Освоение BPMN с помощью Visual Paradigm – от концепции до выполнения
1. Введение: Почему BPMN + Visual Paradigm? В современной динамичной деловой средеясность, согласованность и автоматизацияявляются критически важными для операционного успеха.Модель
Continue readingVisual Paradigm: Современная многофункциональная платформа визуального моделирования для архитектуры предприятий и проектирования программного обеспечения
Visual Paradigm — мощный инструмент для архитектуры предприятий, моделирования бизнес-процессов и проектирования программного обеспечения. Он поддерживает широкий спектр фреймворков и
Continue reading