Клиенты должны понимать, как будет работать предлагаемая функция. Однако просто описать это им устно или текстово для создания целевой функции
Continue readingРубрика: Software Engineering
Определение вариантов использования на основе бизнес-процесса
Определение вариантов использования на основе бизнес-процесса Совместимые версии Visual Paradigm: Enterprise, Professional, Standard BPMN всё чаще используется для выявления требований
Continue readingСуществует ли лучший подход к разработке программного обеспечения?
Кертис Цзан 4 августа 2016 0 комментариев “Чтобы хорошо выполнить работу, нужно сначала заточить орудия” «Лунь Юй. Вэй Лингун» “Чтобы
Continue reading
Навигация по UML: Обзор 14 типов диаграмм и их актуальности в агILE-средах
Обзор 14 типов диаграмм UML The Единый язык моделирования (UML) — это стандартизированный универсальный язык моделирования, управляемый Группой по управлению
Continue reading
От проблемы к проекту: как ИИ создает ваш чертеж программного обеспечения
Discover how AI transforms software development with Use Case Driven Development Assistant by Visual Paradigm, turning ideas into clear, actionable plans.
Continue reading
Полное руководство по подходу карточек CRC в разработке программного обеспечения
Введение: Сила простоты в объектно-ориентированном проектировании В мире разработки программного обеспечения, особенно в рамках методологий гибкой разработки и экстремальной разработки
Continue reading
Полное руководство по подходу CRC-карт: глубокое погружение в объектно-ориентированное проектирование
🔷 Что такое CRC-карточки? CRC-карточки (класс-ответственность-сотрудничество) — это легкий, совместный метод, используемый в объектно-ориентированном проектировании программного обеспечения для выявления и организации ключевых компонентов системы
Continue reading
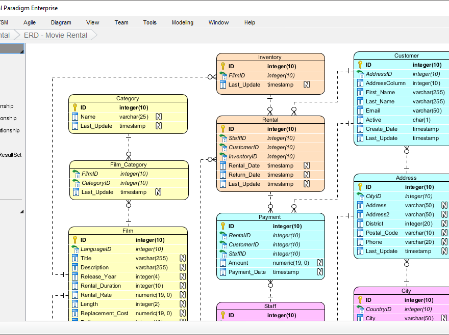
Обнаружение лучшего инструмента для диаграмм ER для архитекторов данных
В области архитектуры данныхДиаграммы сущность-связь (ERD) служат критически важными чертежами для проектирования и управления базами данных. Диаграмма ER предоставляет визуальное
Continue reading