Овладение архитектурой предприятия с помощью инструмента TOGAF от Visual Paradigm

Овладение архитектурой предприятия с помощью инструмента TOGAF от Visual Paradigm

В динамичном мире архитектуры предприятия наличие правильных инструментов может сделать все различие.Инструмент TOGAF от Visual Paradigmвыделяется как комплексное решение, разработанное

Continue reading
Использование BPMN для дополнения разработки EA по TOGAF ADM совместно с ArchiMate

Использование BPMN для дополнения разработки EA по TOGAF ADM совместно с ArchiMate

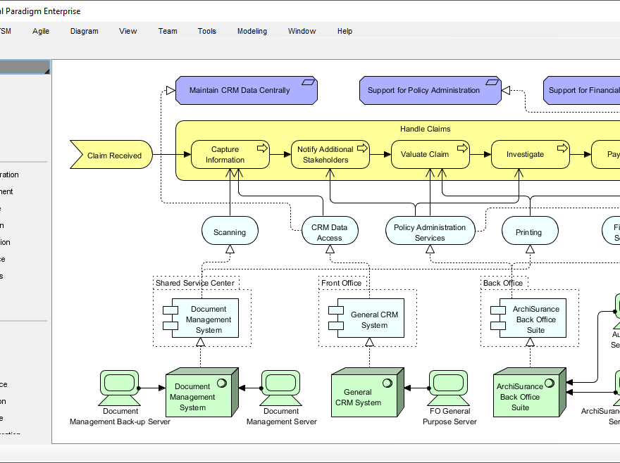
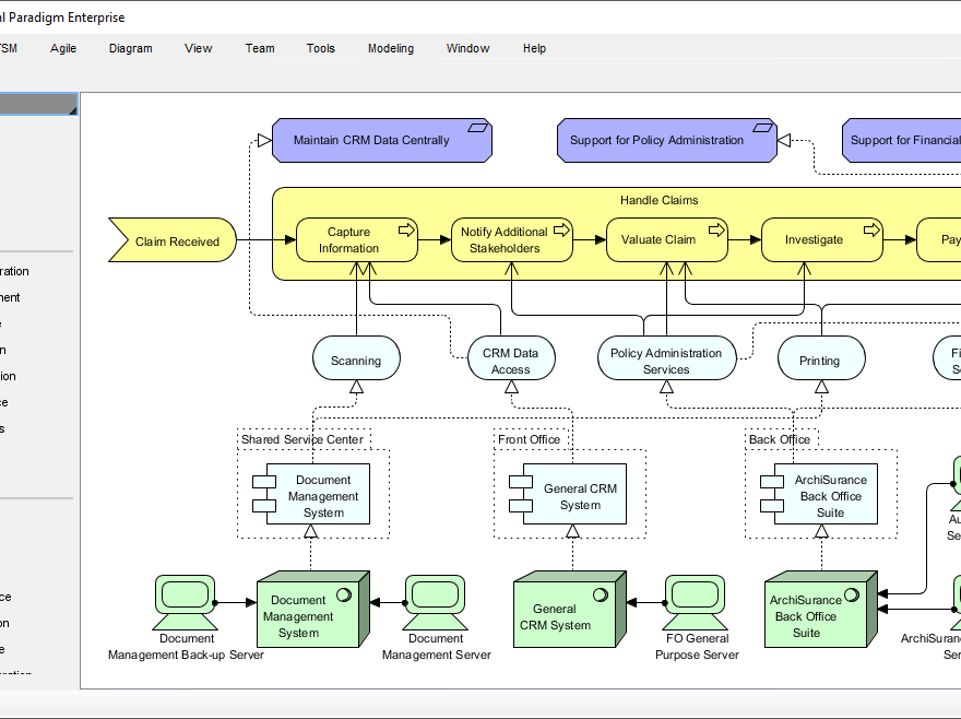
Введение Архитектура предприятия (EA) разработка — это сложный процесс, требующий структурированного подхода для согласования бизнес-целей с ИТ-стратегиями. Архитектурный фреймворк The

Continue reading
Почему Visual Paradigm — лучший инструмент ArchiMate для команд разработки предприятий

Почему Visual Paradigm — лучший инструмент ArchiMate для команд разработки предприятий

В сфере Архитектура предприятия (EA), использование правильных инструментов имеет решающее значение для эффективного моделирования, совместной работы и стратегического планирования. Среди

Continue reading
🚀 Начните свой путь в области архитектуры предприятия с пошаговым процессом Visual Paradigm по TOGAF ADM!

🚀 Начните свой путь в области архитектуры предприятия с пошаговым процессом Visual Paradigm по TOGAF ADM!

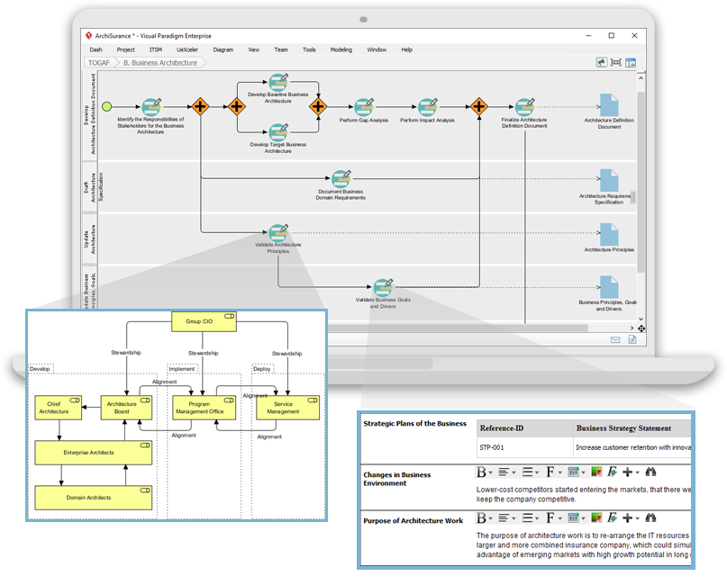
Вы испытываете трудности с началом вашегоразвития архитектуры предприятия (EA)? Считаете ли вы сложным согласование проектов ИТ с бизнес-целями? Visual Paradigm

Continue reading

TOGAF 10 и ArchiMate Next: синергетическое развитие для современной архитектуры предприятия (перспективы на 2026 год)

Введение: сближение метода и модели В постоянно меняющейся среде архитектуры предприятия (АП) возвышаются два фундаментальных столпа: Стандарт TOGAF, 10-е издание и язык моделирования

Continue reading

Visual Paradigm: Современная многофункциональная платформа визуального моделирования для архитектуры предприятий и проектирования программного обеспечения

Visual Paradigm — мощный инструмент для архитектуры предприятий, моделирования бизнес-процессов и проектирования программного обеспечения. Он поддерживает широкий спектр фреймворков и

Continue reading
Visual Paradigm: ваше всестороннее решение для интегрированного моделирования предприятий

Visual Paradigm: ваше всестороннее решение для интегрированного моделирования предприятий

Visual Paradigm выделяется как универсальная платформа визуального моделирования, обеспечивающая беспрецедентную поддержку архитектуры предприятия, моделирования бизнес-процессов и проектирования программного обеспечения. В

Continue reading