コンテンツへスキップ

ArchiMetric Japanese

EA, Dev Ops, Scrum, Agile and More

カテゴリー: BPMN

BPMNを活用したビジネスプロセスのナビゲーション:視覚的な冒険
3月 5, 2026 [email protected]

BPMNを活用したビジネスプロセスのナビゲーション:視覚的な冒険

はじめに ビジネス運営の複雑な状況におい

続きを読む
Visual ParadigmのBPMNビジネスプロセスモデリングソフトウェアによるビジネスプロセスの最適化
3月 5, 2026 [email protected]

Visual ParadigmのBPMNビジネスプロセスモデリングソフトウェアによるビジネスプロセスの最適化

はじめに ビジネスの動的な環境において、

続きを読む
ビジネスプロセスモデリングのためのトップVisual Paradigmツール
3月 5, 2026 [email protected]

ビジネスプロセスモデリングのためのトップVisual Paradigmツール

Visual Paradigmは、ビジネ

続きを読む
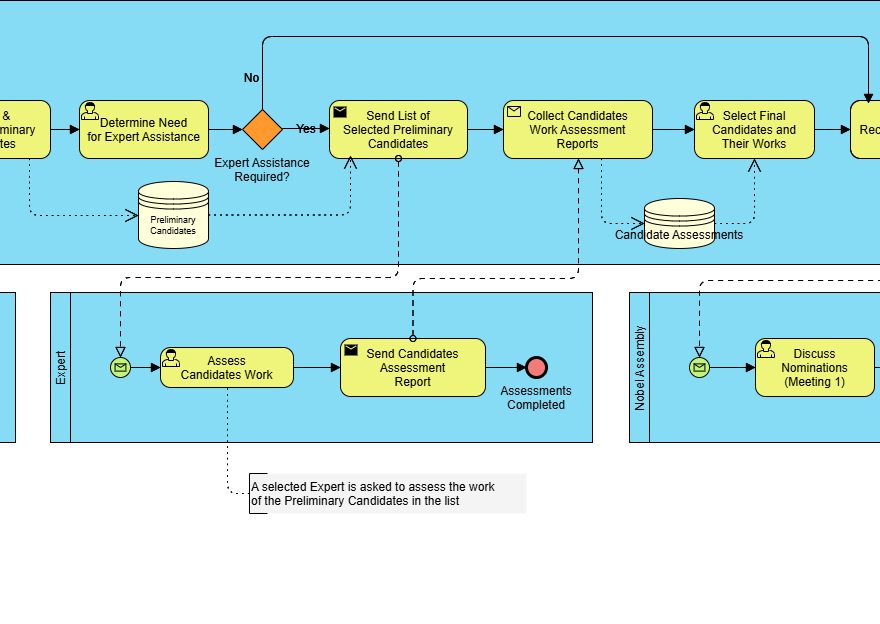
BPMNの包括的ガイド:ノーベル賞候補者選定プロセスの事例研究
3月 5, 2026 [email protected]

BPMNの包括的ガイド:ノーベル賞候補者選定プロセスの事例研究

BPMNの紹介 ビジネスプロセスモデルと

続きを読む
BPMNのコアな要素と主要なコンセプトを理解する
3月 5, 2026 [email protected]

BPMNのコアな要素と主要なコンセプトを理解する

ビジネスプロセスモデルと表記法 (BPM

続きを読む
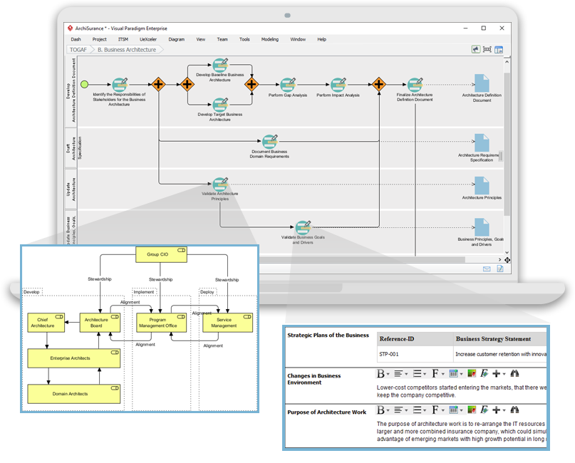
ArchiMateと併用したTOGAF ADMによるEA開発を補完するためのBPMNの活用
3月 5, 2026 [email protected]

ArchiMateと併用したTOGAF ADMによるEA開発を補完するためのBPMNの活用

はじめに エンタープライズアーキテクチャ

続きを読む
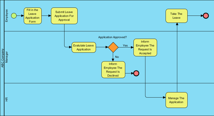
事例研究:BPMNを活用したABC社における人事プロセスの最適化
3月 5, 2026 curtis

事例研究:BPMNを活用したABC社における人事プロセスの最適化

1. 事例研究の概要 本事例研究では、従

続きを読む
3月 5, 2026 [email protected]

Visual Paradigm:エンタープライズアーキテクチャおよびソフトウェア設計のための究極のワンストップ可視化モデリングプラットフォーム

Visual Paradigmは、エンタ

続きを読む
Visual Paradigm:統合されたエンタープライズモデリングの包括的ソリューション
3月 5, 2026 [email protected]

Visual Paradigm:統合されたエンタープライズモデリングの包括的ソリューション

Visual Paradigmは、エンタ

続きを読む
3月 5, 2026 [email protected]

包括的なガイド:ArchiMate vs. BPMN vs. UML

はじめに ArchiMate、BPMN(

続きを読む

投稿のページ送り

1 2 次の記事»

Languages

de_DEen_USes_ESfr_FRhi_INid_IDpl_PLpt_PTru_RUvizh_CNzh_TW

  • Categories

    • Agile Project Management
    • AI
    • AI Chatbot
    • AI Cloud Architecture
    • AI Powered Tools
    • Animated Explainer
    • Animation Maker
    • ArchiMate
    • ArchiMate 3.2
    • ArchiMate 3.2 Figures
    • BMC
    • BPMN
    • Brainstorming
    • Business Improvement
    • C4
    • Code Engineering
    • Content & Visual
    • Database Design
    • Enterprise Architecture
    • Flipbook Maker
    • Infographics
    • Lean
    • Modeling
    • Online Diagrams
    • online PPT Viewer
    • ORM
    • Project Management
    • Resource List
    • Scrum
    • Software Engineering
    • Strategic Planning
    • TOGAF
    • Uncategorized
    • Unified Modeling Language
    • User Story
    • Visual Paradigm
WordPress Theme: ウェリントン by ThemeZee.
Cleantalk Pixel
en English
ar Arabiczh-CN Chinese (Simplified)nl Dutchen Englishfr Frenchde Germanit Italianja Japaneseko Koreanpt Portugueseru Russianes Spanish