TOGAF ADM入門 The TOGA
続きを読む
EA, Dev Ops, Scrum, Agile and More
TOGAF ADM入門 The TOGA
続きを読む
TOGAF® is an Open Group standard, a proven enterprise architecture methodology and framework used by leading organizations around the world to improve business efficiency. It is an enterprise architecture standard that ensures consistent standards, methodologies and communication among enterprise architecture professionals so that we can do enterprise architecture work in a better way
続きを読むTOGAF® ADM エンタープライズア
続きを読む無料のTOGAFトレーニング動画 TOG
続きを読む無料のTOGAFトレーニング動画 TOG
続きを読むTOGAF 9.1 認定無料学習リソース
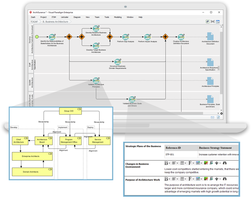
続きを読むArchiSurance案例研究是一个虚构的示例,旨在说明ArchiMate®建模语言在TOGAF®框架中的使用。案例研究涉及保险公司ArchiSurance,该公司是由三家以前独立的公司合并而成的。案例研究描述了公司的基线架构,然后是一些变更场景。本案例研究需要作为认证的ArchiMate培训课程的范例。但是,它不是TOGAF定义的一部分。这项工作通过说明TOGAF和ArchiMate标准的组合使用,支持开放式团队的无边界信息流愿景,以便在不同的组织、系统和计划中一致地表示体系结构信息。
続きを読む
ArchiMate建模语言旨在与TOGAF框架兼容;即,遵循TOGAF框架中提供的指导原则和最佳实践的架构师可以使用ArchiMate语言来涵盖许多建模任务,包括基于TOGAF框架中建议的各种架构视点创建视图框架。
続きを読む
结合 TOGAF 和 ArchiMate 是创建完全优化的 EA 实践的绝佳方式。TOGAF 全面而灵活的方法可以创建完全适合您业务的架构,而 ArchiMate 的清晰度将使架构更改更容易沟通和促进。将两者结合当然是最好的选择,但几乎不是强制性的。最终,该决定应基于您当前的 EA 设置。如果您手头有企业架构师,他们很可能对学习什么以及是否为个人、团队或部门提供培训有自己的偏好和建议。对于新的企业架构师来说,学习 TOGAF 和 Archimate 可以提供极好的职业机会。他们每个人都提供了一个有益的认证途径,可以帮助候选人理解高级别的 EA 概念,并最终成为有资格担任高级职位的全面专业人士。
続きを読む
TOGAF(The Open Group
続きを読む