Skip to content

ArchiMetric Traditional Chinese

EA, Dev Ops, Scrum, Agile and More

分類: BPMN

9 3 月, 2026 curtis

BPMN 與使用 Visual Paradigm BPMN 工具的全面指南

1. 什麼是 BPMN? 業務流程模型與

Continue reading
9 3 月, 2026 curtis

專業指南:使用 Visual Paradigm 掌握 BPMN – 從概念到執行

1. 引言:為什麼選擇 BPMN + V

Continue reading
利用BPMN導航業務流程:一次視覺之旅
5 3 月, 2026 [email protected]

利用BPMN導航業務流程:一次視覺之旅

引言 在業務運營的複雜圖景中,清晰度至關

Continue reading
透過 Visual Paradigm 的 BPMN 商業流程建模軟體簡化業務流程
5 3 月, 2026 [email protected]

透過 Visual Paradigm 的 BPMN 商業流程建模軟體簡化業務流程

簡介 在不斷變化的商業環境中,高效的流程

Continue reading
企業流程建模的頂尖視覺範例工具
5 3 月, 2026 [email protected]

企業流程建模的頂尖視覺範例工具

視覺範例是一款全面的線上工具套件,旨在簡

Continue reading
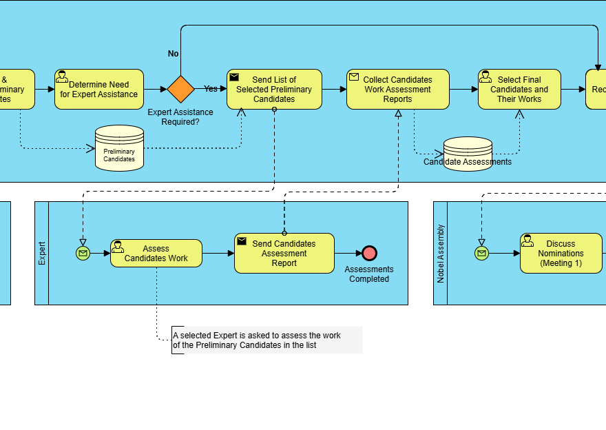
BPMN全面指南:諾貝爾獎提名與選拔過程的案例研究
5 3 月, 2026 [email protected]

BPMN全面指南:諾貝爾獎提名與選拔過程的案例研究

BPMN簡介 業務流程模型與符號(BPM

Continue reading
理解BPMN的核心元素與關鍵概念
5 3 月, 2026 [email protected]

理解BPMN的核心元素與關鍵概念

業務流程模型與符號 (BPMN) 是一種

Continue reading
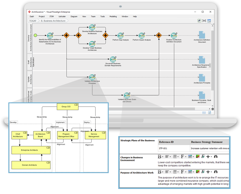
使用BPMN補充TOGAF ADM企業架構開發,並結合ArchiMate
5 3 月, 2026 [email protected]

使用BPMN補充TOGAF ADM企業架構開發,並結合ArchiMate

引言 企業架構(EA)開發是一個複雜的過

Continue reading
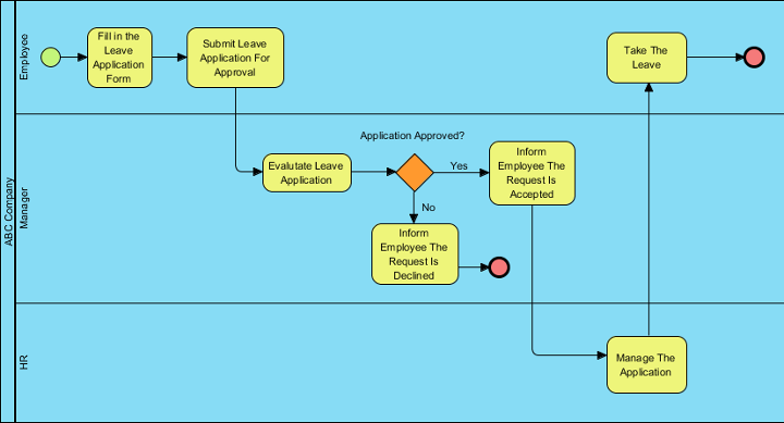
案例研究:使用BPMN簡化ABC公司的HR流程
5 3 月, 2026 curtis

案例研究:使用BPMN簡化ABC公司的HR流程

1. 案例研究介紹 本案例研究探討了員工

Continue reading
Visual Paradigm:您整合企業建模的全面解決方案
5 3 月, 2026 [email protected]

Visual Paradigm:您整合企業建模的全面解決方案

Visual Paradigm 獨具特色

Continue reading

文章分頁

1 2 Next Posts»

Languages

de_DEen_USes_ESfr_FRhi_INid_IDjapl_PLpt_PTru_RUvizh_CN

  • Categories

    • Agile Project Management
    • AI
    • AI Chatbot
    • AI Cloud Architecture
    • AI Powered Tools
    • Animated Explainer
    • Animation Maker
    • ArchiMate
    • ArchiMate 3.2
    • ArchiMate 3.2 Figures
    • BPMN
    • Brainstorming
    • Business Improvement
    • C4
    • Code Engineering
    • Content & Visual
    • Database Design
    • Enterprise Architecture
    • Flipbook Maker
    • Infographics
    • Lean
    • Modeling
    • Online Diagrams
    • online PPT Viewer
    • ORM
    • Project Management
    • Resource List
    • Scrum
    • Software Engineering
    • Strategic Planning
    • TOGAF
    • Uncategorized
    • Unified Modeling Language
    • User Story
    • Visual Paradigm
WordPress Theme: Wellington by ThemeZee.
Cleantalk Pixel
en English
ar Arabiczh-CN Chinese (Simplified)nl Dutchen Englishfr Frenchde Germanit Italianja Japaneseko Koreanpt Portugueseru Russianes Spanish